Friends,
In this post we are gonna discuss about how to LOG the Package info in Sql Server table. Thanks Swathi for a very good documentation work you have done.
SQL Server Integration Services includes log providers that you can use to implement logging of packages, containers, and tasks. With logging, you can capture run-time information about a package, helping you audit and troubleshoot a package every time it is run. For example, a log can capture the name of the operator who ran the package and the time the package began and finished. Let’s see an example for Logging in SSIS here.
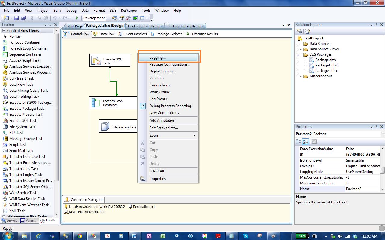
Let’s start with how to open Logging wizard. There are two places from where you can launch the logging wizard. Firstly, right click on anywhere in the package there will be an option called Logging click on that. Secondly, You can go to the top menu and from where you can select SSIS and inside that you find an option for Logging.
Now select Logging option, it will open the Logging Wizard.
Here you can see Containers on the left hand side which the packages ,task and containers that are available and for that you can create a log. Logs are associated with packages and are configured at the package level. Each task or container in a package can log information to any package log. The tasks and containers in a package can be enabled for logging even if the package itself is not. For example, you can enable logging on an Execute SQL task without enabling logging on the parent package. A package, container, or task can write to multiple logs. You can enable logging on the package only, or you can choose to enable logging on any individual task or container that the package includes.
On right hand side you see Provider and Logs means where you want to log and another one is Details means what you want to log. Will see both the tab one by one .Let’s start with Provider and Logs tab and in that Provider Type. It has Five provider type, Here will discuss SSIS log provider for SQL Server.
Now Select SSIS log provider for SQL Server and select Add.
Create a connection to your database where you want to log. Here point to notice is u just need to create a connection no need to create a table inside that, while logging it will create a table called Sysssislog by its own. Here I am creating a connection to my localhost server and selecting my AdventureworkDatabaseDW database.
Now, As explained above you can create logs at any level I mean at package level , container level , as well as at task host level. Here is my package I am using.
It has one package and into that it has three task Execute SQL Task ,For Each loop Container and File System Task. I want to create logging at File system Task level.
So I select the file system task from the container list and then check the SSIS Log provider for SQL server which I just added. Now I Select the Details tab on the top at right hand side. It shows that what are the information you want to know and want to write to your log provider.
You select all the option or the only those which you want to show. In my case I will check all of them. There is one more option at the bottom called Advanced. In advanced u can see more details.
Now select OK and we are good to go. Execute the package and if my package failed it will log all the information in the SQL server database what I provided. So lets Execute.
As you see my Package got failed so there must be a table created in Database which I provided in the connection. Let’s check that in Sql server management Studio. I go to the SSMS and select my database AdventureWorksDW2008R2 and as I told you erlier in this post, a table with the name SYSSSISLOG will be created and let’s check the same.
Select * from sysssislog
You can see it showing all the information about the task that failed and related information.
So, here your table that contains all the log information you needed.
Regards,
Roopesh Babu V














However, the colon can also contain malignant, or cancerous tumors.
When you buy a drug online at low price of tadalafil and lisinopril for consumers.
Reply Julie Ellis February 25, 2015 at 4:55 am This is why it is extremely imoprtant to call in a professional drying company ASAP after any unusuall amount of water , washer, dish washer, sink overflow, broken water pipes, roof leaks, etc!
สล็อต888 เป็นหนึ่งในแพลตฟอร์มเกมสล็อตออนไลน์ที่ได้รับความนิยมสูงสุดในปัจจุบัน โดยมีความโดดเด่นด้วยการให้บริการเกมสล็อตที่หลากหลายและมีคุณภาพ รวมถึงฟีเจอร์ที่ช่วยให้ผู้เล่นสามารถเพลิดเพลินกับการเล่นได้อย่างเต็มที่ ในบทความนี้ เราจะมาพูดถึงฟีเจอร์และจุดเด่นของสล็อต888 ที่ทำให้เว็บไซต์นี้ได้รับความนิยมเป็นอย่างมาก
ฟีเจอร์เด่นของ PG สล็อต888
ระบบฝากถอนเงินอัตโนมัติที่รวดเร็ว สล็อต888 ให้บริการระบบฝากถอนเงินแบบอัตโนมัติที่สามารถทำรายการได้ทันที ไม่ต้องรอนาน ไม่ว่าจะเป็นการฝากหรือถอนก็สามารถทำได้ภายในไม่กี่วินาที รองรับการใช้งานผ่านทรูวอลเล็ทและช่องทางอื่น ๆ โดยไม่มีขั้นต่ำในการฝากถอน
รองรับทุกอุปกรณ์ ทุกแพลตฟอร์ม ไม่ว่าคุณจะเล่นจากอุปกรณ์ใดก็ตาม สล็อต888 รองรับทั้งคอมพิวเตอร์ แท็บเล็ต และสมาร์ทโฟน ไม่ว่าจะเป็นระบบ iOS หรือ Android คุณสามารถเข้าถึงเกมสล็อตได้ทุกที่ทุกเวลาเพียงแค่มีอินเทอร์เน็ต
โปรโมชั่นและโบนัสมากมาย สำหรับผู้เล่นใหม่และลูกค้าประจำ สล็อต888 มีโปรโมชั่นต้อนรับ รวมถึงโบนัสพิเศษ เช่น ฟรีสปินและโบนัสเครดิตเพิ่ม ทำให้การเล่นเกมสล็อตกับเราเป็นเรื่องสนุกและมีโอกาสทำกำไรมากยิ่งขึ้น
ความปลอดภัยสูงสุด เรื่องความปลอดภัยเป็นสิ่งที่สล็อต888 ให้ความสำคัญเป็นอย่างยิ่ง เราใช้เทคโนโลยีการเข้ารหัสข้อมูลขั้นสูงเพื่อปกป้องข้อมูลส่วนบุคคลของลูกค้า ระบบฝากถอนเงินยังมีมาตรการรักษาความปลอดภัยที่เข้มงวด ทำให้ลูกค้ามั่นใจในการใช้บริการกับเรา
ทดลองเล่นสล็อตฟรี
สล็อต888 ยังมีบริการให้ผู้เล่นสามารถทดลองเล่นสล็อตได้ฟรี ซึ่งเป็นโอกาสที่ดีในการทดลองเล่นเกมต่าง ๆ ที่มีอยู่บนเว็บไซต์ เช่น Phoenix Rises, Dream Of Macau, Ways Of Qilin, Caishens Wins และเกมยอดนิยมอื่น ๆ ที่มีกราฟิกสวยงามและรูปแบบการเล่นที่น่าสนใจ
ไม่ว่าจะเป็นเกมแนวผจญภัย เช่น Rise Of Apollo, Dragon Hatch หรือเกมที่มีธีมแห่งความมั่งคั่งอย่าง Crypto Gold, Fortune Tiger, Lucky Piggy ทุกเกมได้รับการออกแบบมาเพื่อสร้างประสบการณ์การเล่นที่น่าจดจำและเต็มไปด้วยความสนุกสนาน
บทสรุป
สล็อต888 เป็นแพลตฟอร์มที่ครบเครื่องเรื่องเกมสล็อตออนไลน์ ด้วยฟีเจอร์ที่ทันสมัย โปรโมชั่นที่น่าสนใจ และระบบรักษาความปลอดภัยที่เข้มงวด ทำให้คุณมั่นใจได้ว่าการเล่นกับสล็อต888 จะเป็นประสบการณ์ที่ปลอดภัยและเต็มไปด้วยความสนุก
เล่นบาคาร่าแบบรวดเร็วทันใจกับสปีดบาคาร่า
ถ้าคุณเป็นแฟนตัวยงของเกมไพ่บาคาร่า คุณอาจจะเคยชินกับการรอคอยในแต่ละรอบการเดิมพัน และรอจนดีลเลอร์แจกไพ่ในแต่ละตา แต่คุณรู้หรือไม่ว่า ตอนนี้คุณไม่ต้องรออีกต่อไปแล้ว เพราะ SA Gaming ได้พัฒนาเกมบาคาร่าโหมดใหม่ขึ้นมา เพื่อให้ประสบการณ์การเล่นของคุณน่าตื่นเต้นยิ่งขึ้น!
ที่ SA Gaming คุณสามารถเลือกเล่นไพ่บาคาร่าในโหมดที่เรียกว่า สปีดบาคาร่า (Speed Baccarat) โหมดนี้มีคุณสมบัติพิเศษและข้อดีที่น่าสนใจมากมาย:
ระยะเวลาการเดิมพันสั้นลง — คุณไม่จำเป็นต้องรอนานอีกต่อไป ในโหมดสปีดบาคาร่า คุณจะมีเวลาเพียง 12 วินาทีในการวางเดิมพัน ทำให้เกมแต่ละรอบจบได้รวดเร็ว โดยเกมในแต่ละรอบจะใช้เวลาเพียง 20 วินาทีเท่านั้น
ผลตอบแทนต่อผู้เล่นสูง (RTP) — เกมสปีดบาคาร่าให้ผลตอบแทนต่อผู้เล่นสูงถึง 4% ซึ่งเป็นมาตรฐานความเป็นธรรมที่ผู้เล่นสามารถไว้วางใจได้
การเล่นเกมที่รวดเร็วและน่าตื่นเต้น — ระยะเวลาที่สั้นลงทำให้เกมแต่ละรอบดำเนินไปอย่างรวดเร็ว ทันใจ เพิ่มความสนุกและความตื่นเต้นในการเล่น ทำให้ประสบการณ์การเล่นของคุณยิ่งสนุกมากขึ้น
กลไกและรูปแบบการเล่นยังคงเหมือนเดิม — แม้ว่าระยะเวลาจะสั้นลง แต่กลไกและกฎของการเล่น ยังคงเหมือนกับบาคาร่าสดปกติทุกประการ เพียงแค่ปรับเวลาให้เล่นได้รวดเร็วและสะดวกขึ้นเท่านั้น
นอกจากสปีดบาคาร่าแล้ว ที่ SA Gaming ยังมีโหมด No Commission Baccarat หรือบาคาร่าแบบไม่เสียค่าคอมมิชชั่น ซึ่งจะช่วยให้คุณสามารถเพลิดเพลินไปกับการเล่นได้โดยไม่ต้องกังวลเรื่องค่าคอมมิชชั่นเพิ่มเติม
เล่นบาคาร่ากับ SA Gaming คุณจะได้รับประสบการณ์การเล่นที่สนุก ทันสมัย และตรงใจมากที่สุด!
Tether TRON-based Transaction Check and Anti-Money Laundering (Anti-Money Laundering) Methods
As digital assets like USDT TRON-based gain popularity for fast and inexpensive transactions, the demand for security and compliance with financial crime prevention standards expands. Here’s how to review USDT TRON-based transfers and guarantee they’re not connected to unlawful actions.
What does it mean USDT TRC20?
USDT TRC20 is a digital currency on the TRX ledger, priced in line with the American dollar. Famous for its cheap transfers and speed, it is frequently employed for international transfers. Verifying transfers is essential to prevent links to illicit transfers or other criminal acts.
Monitoring TRON-based USDT Payments
TRX Explorer — This blockchain viewer enables individuals to monitor and validate USDT TRC20 transactions using a public address or transfer code.
Monitoring — Experienced users can observe anomalous behaviors such as significant or rapid payments to detect unusual activity.
AML and Criminal Crypto
Anti-Money Laundering (AML) standards support stop illegal financial activity in digital assets. Services like Chain Analysis and Elliptic permit companies and trading platforms to detect and block criminal crypto, which signifies capital related to criminal actions.
Tools for Compliance
TRX Explorer — To validate USDT TRC20 transfer information.
Chain Analysis and Elliptic Solutions — Used by exchanges to confirm Anti-Money Laundering conformance and follow illegal actions.
Conclusion
Making sure safe and legal USDT TRC20 transfers is critical. Services like TRONSCAN and AML tools support protect participants from interacting with illicit funds, supporting a safe and lawful cryptocurrency space.
Мы занимаемся вывозом мусора газелями разной модификации от стандартных 6 м3 до больших 14 м3 есть также грузчики, работаем по Московской области. Преимущества вывоза мусора газелью в том, что она самая дешёвая услуга вывоза мусора.
Эффективный способ вывоза мусора газелью, не требующий лишних усилий.
Преимущества использования газели для вывоза мусора, которая убеждает.
Какие материалы можно вывозить газелью, с учетом размеров и веса.
Минимальные стоимость услуги по вывозу мусора газелью, пользуясь опытом специалистов.
Секрет успешного вывоза мусора газелью, понимая особенности процесса.
вывоз старой мебели на свалку вывоз строительного мусора газелью .
Уникальный элемент декора, коннелюрный плинтус сделает ваш интерьер превосходным
коннелюрный плинтус для линолеума коннелюрный плинтус для линолеума .
to get what you needOnline comparison shopping allows you to what does levitra do s online can be both safe and risky.
Droplets can contaminate the skin and frequent hand washing is advised.
RGBET – Hướng Dẫn Truy Cập Nhà Cái RGBet Chính Thức Mới Nhất 2024
Cảnh Báo Về Các Trang Web Giả Mạo RGBET.INFO
Kính gửi quý khách hàng và người dùng thân mến,
Chúng tôi, đại diện chính thức của co], muốn thông báo về một số trang web giả mạo, đặc biệt là rgbet.info, đang mạo danh RGBet nhằm đánh lừa người dùng. Chúng tôi khẳng định rằng rgbet.info không có bất kỳ liên kết nào với RGBet chính thức, và việc truy cập vào các trang này có thể gây nguy cơ cho thông tin cá nhân cũng như tài khoản của bạn.
Việc giả mạo thương hiệu RGBet đã ảnh hưởng không nhỏ đến uy tín của chúng tôi và tiềm ẩn nguy cơ cho khách hàng. Những trang web này thường sẽ yêu cầu người dùng cung cấp thông tin nhạy cảm như số tài khoản ngân hàng, mật khẩu, hoặc các thông tin cá nhân khác, dễ dẫn đến mất mát tài sản hoặc dữ liệu cá nhân.
Cách Nhận Biết Liên Kết Chính Thức Của RGBet
Để đảm bảo sự an toàn tuyệt đối khi tham gia RGBet, khách hàng nên xác nhận rằng mình chỉ đang truy cập trang web RGBet thông qua liên kết chính thức tại co]. Đây là kênh duy nhất mà RGBet cung cấp để đảm bảo tính bảo mật, an toàn cho người dùng và tránh những rủi ro không đáng có. RGBet không bao giờ chuyển hướng người dùng đến trang web bên thứ ba như da88 hoặc các trang tương tự, và chúng tôi khuyến cáo bạn không nên tin tưởng những trang này.
Hướng Dẫn Và Hỗ Trợ Chính Thức Từ RGBet
RGBet luôn cố gắng hỗ trợ tốt nhất cho khách hàng thông qua các kênh liên lạc chính thức. Mọi thắc mắc, yêu cầu hỗ trợ hoặc vấn đề gặp phải khi truy cập có thể được giải đáp bởi đội ngũ hỗ trợ của chúng tôi. Vui lòng chỉ liên hệ thông qua các phương thức chính thức tại co] để đảm bảo thông tin được bảo mật.
Kính mong quý khách hàng luôn cảnh giác và lựa chọn RGBet một cách an toàn và thông minh để có trải nghiệm tuyệt vời nhất.
Trân trọng,
Đại Diện RGBet
Погрузитесь в юдоль скорби развлечений и увлекательных 3 на портале Эрот 28!
любовь
нажмите здесь мега ссылки – mega sb вход, сайт мега
demo pg slot
Judul: Menikmati Pengalaman Bermain dengan “PG Slot” di Situs Kasino ImgToon.com
Dalam alam permainan kasino online, permainan slot telah menyusun salah satu permainan yang paling diminati, terutama jenis PG Slot. Di antara berbagai situs kasino online, ImgToon.com menjadi tujuan pokok bagi pengguna yang ingin menguji peruntungan mereka di banyak permainan slot, termasuk beberapa kategori terkenal seperti demo pg slot, pg slot gacor, dan RTP slot.
Demo PG Slot: Memulai Tanpa adanya Risiko
Salah satu fungsi menarik yang ditawarkan oleh ImgToon.com adalah demo pg slot. Fitur ini mengizinkan pemain untuk menguji berbagai jenis slot dari PG tanpa harus memasang taruhan uang asli. Dalam mode demo ini, Anda dapat menguji berbagai strategi dan mengerti mekanisme permainan tanpa ancaman kehilangan uang. Ini adalah langkah terbaik bagi orang baru untuk mengenal dengan permainan slot sebelum berpindah ke mode taruhan nyata.
Mode demo ini juga memberikan Anda gambaran tentang potensi kemenangan dan hadiah yang mungkin bisa Anda dapatkan saat bermain dengan uang sebenarnya. Pemain dapat mencari permainan tanpa khawatir, menciptakan pengalaman bermain di PG Slot semakin mengasyikkan dan bebas stres.
PG Slot Gacor: Prospek Besar Mendapatkan Kemenangan
PG Slot Gacor adalah sebutan populer di kalangan pemain slot yang merujuk pada slot yang sedang dalam fase memberikan kemenangan tinggi atau lebih sering disebut “gacor”. Di ImgToon.com, Anda dapat menemukan berbagai slot yang masuk dalam kategori gacor ini. Slot ini terkenal memiliki peluang kemenangan lebih tinggi dan sering menghadiahkan bonus besar, membuatnya pilihan utama bagi para pemain yang ingin memperoleh keuntungan maksimal.
Namun, penting diingat bahwa “gacor” atau tidaknya sebuah slot dapat berubah, karena permainan slot bergantung generator nomor acak (RNG). Dengan melakukan permainan secara rutin di ImgToon.com, Anda bisa mengenali pola atau waktu yang tepat untuk memainkan PG Slot Gacor dan menambah peluang Anda untuk menang.
RTP Slot: Faktor Esensial dalam Pemilihan Slot
Ketika berbicara tentang slot, istilah RTP (Return to Player) adalah faktor yang sangat krusial untuk dihitung. RTP Slot merujuk pada persentase dari total taruhan yang akan dikirimkan kepada pemain dalam jangka panjang. Di ImgToon.com, setiap permainan PG Slot diberi dengan informasi RTP yang jelas. Semakin tinggi persentase RTP, semakin besar peluang pemain untuk mendulang kembali sebagian besar dari taruhan mereka.
Dengan memilih PG Slot yang memiliki RTP tinggi, pemain dapat mengelola pengeluaran mereka dan memiliki peluang yang lebih baik untuk menang dalam jangka panjang. Ini menjadikan RTP sebagai indikator utama bagi pemain yang mencari keuntungan dalam permainan kasino online.
Summary of Cryptocurrency Transaction Check and Compliance Solutions
In today’s digital asset market, guaranteeing transfer transparency and conformity with AML and Know Your Customer (KYC) rules is essential. Following is an overview of well-known platforms that deliver tools for crypto deal surveillance, validation, and resource protection.
1. Tokenmetrics.com
Overview: Token Metrics provides cryptocurrency analysis to examine potential risk risks. This service enables individuals to examine coins ahead of investment to evade potentially scam holdings. Features:
– Danger analysis.
– Perfect for investors seeking to bypass risky or fraud assets.
2. Metamask.Monitory.Center
Summary: Metamask Monitor Center enables holders to verify their crypto holdings for questionable actions and regulatory conformity. Advantages:
– Verifies assets for legitimacy.
– Provides warnings about possible fund restrictions on particular exchanges.
– Delivers comprehensive results after address sync.
3. Bestchange.com
Summary: Bestchange.ru is a site for monitoring and validating digital transaction transactions, providing openness and transaction protection. Features:
– Transaction and holding monitoring.
– Restriction checks.
– Internet platform; accommodates BTC and various different cryptocurrencies.
4. AML Bot
Summary: AMLCheck Bot is a investment observer and compliance tool that utilizes machine learning models to detect questionable actions. Advantages:
– Deal monitoring and personal validation.
– Offered via internet and chat bot.
– Supports cryptocurrencies like BSC, BTC, DOGE, and additional.
5. AlphaBit
Description: AlphaBit provides comprehensive Anti-Money Laundering (AML) tools tailored for the digital currency market, supporting businesses and financial institutions in ensuring regulatory adherence. Features:
– Extensive compliance tools and evaluations.
– Complies with modern security and compliance guidelines.
6. AML Node
Description: AMLNode offers anti-money laundering and identification solutions for cryptocurrency companies, which includes transaction tracking, restriction checks, and risk assessment. Features:
– Threat assessment options and compliance validations.
– Valuable for guaranteeing protected company processes.
7. Btrace.AMLcrypto.io
Description: Btrace.AMLcrypto.io focuses on resource verification, providing transfer observation, compliance checks, and assistance if you are a target of theft. Benefits:
– Effective support for asset recovery.
– Transfer observation and safety features.
Exclusive USDT Check Options
Our website also provides information on different sites providing validation solutions for Tether transfers and holdings:
– **USDT TRC20 and ERC20 Verification:** Numerous sites provide detailed evaluations for USDT transfers, assisting in the identification of doubtful transactions.
– **AML Validation for USDT:** Tools are offered for observing for fraudulent activities.
– **“Cleanliness” Screenings for Accounts:** Validation of deal and wallet purity is available to detect potential dangers.
**Conclusion**
Choosing the best tool for checking and monitoring crypto transfers is important for ensuring security and standard conformity. By consulting our recommendations, you can find the most suitable solution for transfer tracking and fund protection.
Hi, after reading this awesome piece of writing i am also delighted to share my knowledge here with friends.
bad credit loans
일본소비세환급
일본 소비세 환급, 네오리아와 함께라면 간편하고 안전하게
일본 소비세 환급은 복잡하고 까다로운 절차로 많은 구매대행 셀러들이 어려움을 겪는 분야입니다. 네오리아는 다년간의 경험과 전문성을 바탕으로 신뢰할 수 있는 서비스를 제공하며, 일본 소비세 환급 과정을 쉽고 효율적으로 처리합니다.
1. 일본 소비세 환급의 필요성과 네오리아의 역할
네오리아는 일본 현지 법인을 설립하지 않아도 합법적인 방식으로 소비세 환급을 받을 수 있는 솔루션을 제공합니다. 이를 통해:
한국 개인사업자와 법인 사업자 모두 간편하게 환급 절차를 진행할 수 있습니다.
일본의 복잡한 서류 심사를 최소화하고, 현지 로컬 세리사와 협력하여 최적의 결과를 보장합니다.
2. 소비세 환급의 주요 특징
일본 연고가 없어도 가능: 일본에 사업자가 없더라도 네오리아는 신뢰할 수 있는 서비스를 통해 소비세 환급을 지원합니다.
서류 작성 걱정 해결: 잘못된 서류 제출로 환급이 거절될까 걱정될 필요 없습니다. 네오리아의 전문 대응팀이 모든 과정을 정밀하게 관리합니다.
현지 법인 운영자를 위한 추가 지원: 일본 내 개인사업자나 법인 운영자에게는 세무 감사와 이슈 대응까지 포함된 고급 서비스를 제공합니다.
3. 네오리아 서비스의 장점
전문성과 신뢰성: 정부로부터 인정받은 투명성과 세무 분야의 우수한 성과를 자랑합니다.
맞춤형 서포트: 다양한 사례를 통해 쌓은 경험으로 고객이 예상치 못한 어려움까지 미리 해결합니다.
로컬 업체에서 불가능한 고급 서비스: 한국인 고객을 위해 정확하고 간편한 세무회계 및 소비세 환급 서비스를 제공합니다.
4. 네오리아가 제공하는 혜택
시간 절약: 복잡한 절차와 서류 준비 과정을 전문가가 대신 처리합니다.
안심 환급: 철저한 관리와 세심한 대응으로 안전하게 환급을 받을 수 있습니다.
추가 서비스: 세무감사와 이슈 발생 시 즉각적인 지원으로 사업의 연속성을 보장합니다.
네오리아는 소비세 환급이 복잡하고 어렵다고 느껴지는 고객들에게 최적의 길잡이가 되어드립니다. 신뢰를 바탕으로 한 전문적인 서비스로, 더 이상 소비세 환급 문제로 고민하지 마세요!
this page Tutoriage
Скатаем длинны, предохраним имущество и еще оформим упадок под ключ. Полная юридическая шефство сверху любому шаге процедуры банкротства чтобы физических лиц.
Банкротство Нижний Новгород – адвокат для бизнеса
click over here now Software for Windows
Our GTA 5 RP network provides a vast interactive journey boosted with unique personalized extensions and gameplay attributes.
Whether you’re a justice-driven lawman or a aspiring crime genius, the options in Los Santos are infinite:
Establish Your Kingdom: Enter groups, execute robberies, or ascend the underworld hierarchy to dominate the territory.
Act As a Champion: Uphold law as a cop, firefighter, or healthcare worker.
Design Your Adventure: Shape your living, from exclusive automobiles and homes to your avatar’s individual style and tales.
Adventurous Challenges: Take Part in high-stakes tasks, grand activities, and user-led challenges to earn benefits and status.
Conquer the System and Earn Big!
At vs-rp.com, we offer you the assets and opportunities to gain significant in the online environment of GTA RP. From owning premium properties to accumulating money, the story-based economy is yours to dominate.
Develop your empire through:
Player-Driven Quests: Complete tasks, trades, and jobs to gain in-game wealth.
Custom Companies: Establish and run your own operation, from car markets to clubs.
High-End Assets: Obtain exclusive automobiles, premium estates, and exclusive in-game items.
Are you prepared to rule Los Santos and grow into a in-game boss?
Benefits of Choose This Experience?
Here’s why we’re the top GTA 5 RP platform:
1. Frequent Patches and Activities
Stay ahead of the opponents with unique updates, quests, and seasonal events. New features are released regularly to maintain your gameplay fresh and captivating.
2. Unparalleled Selection of Items
Explore a massive range of digital goods, including:
High-End Vehicles
Exclusive Homes
Unique Items
3. Committed Assistance
Whether you’re a experienced user or a complete starter, our staff is available to help. We’ll support you in configuring, deliver assets, and see to it you thrive in Los Santos.
fildena india
[url=https://orb11ta.co] orb11ta вход на сайт
Источник https://forum.hpc.name/thread/47671/binarnye-opciony-ot-binary-novyy-brend-ot-betonmarket.html
okada4d
Le code promo 1xBet 2025: 1XNEW25, saississez-le lors de votre inscription pour recevoir un bonus jusqu’a $130 sur le sport. Vous pourrez aussi obtenir jusqu’a $1,500 et 150 tours gratuits sur le casino. 1xBet propose jusqu’a $130 de freebets selon le montant de votre premier depot sur les paris sportifs. Parmi eux, le bonus de bienvenue, reserve aux nouveaux inscrits sur la plateforme. Cette plateforme est classee parmi les leaders en Afrique et a travers le monde. Elle vous offre les meilleures options pour vos paris, y compris la diffusion en direct des matchs sans frais supplementaires.
http://47kg.kr/interpark/?code_promo_du_bookmaker_1xbet.html – code promo du jour 1xbet
Utilisez le code promo 1xBet: “1XNEW25” en 2025. Vous pourrez debloquer un bonus de bienvenue jusqu’a $130 sur les paris sportifs. Et n’oubliez pas que 1xBet offre une belle opportunite a tous les nouveaux clients. En utilisant ce code lors de votre inscription, pourrez recuperer jusqu’a $130 sur le sport et jusqu’a $1,500 en freebets et 150 tours gratuits sur le casino en ligne. Pour profiter de ce bonus exceptionnel, il vous suffit d’effectuer votre premier depot. Celui-ci vous donne droit a un bonus de 100% du montant depose, jusqu’a un maximum de $130, ou l’equivalent dans votre devise.
free vin lookup porsche vin number lookup
Смартфоны. Читайте последние новости на тему в ленте новостей на сайте
formobile.top
https://formobile.top/ – топ смартфонов бюджетных
BEKU4D
BEKU4D
Как выбрать идеальную входную металлическую дверь, которая прослужит долгие годы.
Где купить надежную входную металлическую дверь по выгодной цене.
Как не ошибиться с выбором входной металлической двери.
5 основных причин купить металлическую входную дверь.
заказать входную дверь дверь металлическая входная .
Сравнение входных металлических дверей различных брендов.
Diverse Categories
The One-Stop Resource for AI-Powered Innovation
In this fast-paced society, merging creativity with tech is essential for progress and output. At Template Forge, we offer premium, custom-crafted prompts crafted to boost your artistic initiatives across different categories.
Reasons to Choose Template Forge?
We are focused to supplying only the highest quality prompts to support your artistic pursuits. Our crew of authorities thoroughly selects each prompt to verify applicability and pertinence, allowing it simpler for you to discover motivation when you need it the most desperately.
Diverse Categories
Our broad inventory includes multiple fields, featuring social media marketing, problem-solving, and creative storytelling. This range ensures you have the resources needed to manage any task effectively.
Elevate Your Creativity
Template Forge’s inspirations serve as a foundation for your creativity, letting you to center on your personal expression and aspirations without the pressure of idea generation. Each prompt is created to stimulate and lead you through the artistic course.
Connect with thousands of content makers who have leveraged the potential of AI at Template Forge. Check out our wide subjects today and access your artistic capabilities. With our premium prompts, producing with focus has never been more manageable. Welcome to your all-in-one resource for AI-powered innovation!
Your Final Objective for Exclusive In-Game Assets!
In today’s fast-paced gaming environment, the excitement of adventure and growth is vital. If you’re seeking for uncommon objects, unique armament appearances, specialized features, codes, assets, quests, or easy top-up assistance, look no further! Introducing to Items4Games, your single destination for a vast variety of premium in-game goods developed to enhance your gaming adventure.
Why Items4Games Is Different
Wide Assortment of In-Game Goods
We present a wide variety of in-game goods, from uncommon styles to one-of-a-kind relics and game codes. Our selection is tailored to elevate your gameplay and engage you in a universe of infinite options.
Help for Trending Names
Our large collection features popular games like CS2, Fortnite, Valorant, Dota 2, and Call of Duty. No matter your gaming choice, we have products that serve to the biggest titles in the market.
Upgraded Gaming Path
With exclusive in-game assets, you can unlock new abilities and showcase your individual flair. From custom weapon skins to robust artifacts, our items elevate your gaming times into unforgettable events.
Protected and Dependable Exchanges
We focus on your safety with safe and honest exchanges. You can shop with confidence, knowing that your details is guarded at all occasions.
Competitive Rates
Access high-quality items without destroying the budget. Our cost-effective and equitable pricing scheme ensures that enhancing your gaming playtime is accessible to anyone.
User-Friendly System
Our user-friendly platform enables you to effortlessly look through and obtain the goods you want, reducing you time and enhancing your acquisition adventure.
What Is Waiting for You at Items4Games
Discover weapon looks that mirror your personality, limited artifacts for special achievements, and game access that grant new areas. Our resources and tasks support you improve up smoothly, while balance options keep your game funds ready for play. Enjoy extra game types that add variety and richness to your gaming times.
In closing remarks, Items4Games is your top destination for elevating your gaming playtime with superior in-game goods. Browse our collection today and elevate your gameplay to new limits!
Uncover the Universe of Minecraft: Your Best Survival and Disorder Journey
Welcome to your Entrance to the Most Exciting and Interactive Minecraft Connected Experience. Whether you’re a Creator, Combatant, Traveler, or Schemer, our Server Presents Limitless Opportunities to Enjoy Living and Disorder Features in Ways you’ve Never seen Earlier.
Why Opt For Adventures in Minecraft?
Our Realm is Designed to Deliver the Best Minecraft Encounter, Merging Custom Worlds, Exciting Mechanics, and a Active Network. Navigate, Overcome, and Construct your own Journeys with Exclusive Features Tailored for All type of Gamer.
Main Attributes
– Persistence and Chaos Modes: Encounter the Adrenaline of Enduring against the odds or Dive into Untamed PvP Fights with no rules and full freedom.
– Enormous Network Ability: With Slots for up to 3,750 Users, the Activity never stops.
– 24/7 Network Access: Access Anytime to Take Part In Lag-Free, Lag-Free Gameplay.
– Tailored Material: Explore our Skillfully Crafted Minecraft Environments Packed with Mods, Extras, and Special Items from our Store-Based Inventory.
Unique Playstyle Options
Persistence Feature
In Persistence Scenario, you’ll Explore Wide Environments, Acquire Resources, and Construct to your heart’s content. Combat off Mobs, Partner with Friends, or Conquer on Single-Player Challenges where only the Powerful Win.
Freedom Scenario
For Users Wanting Excitement and Adventure, Chaos Mode Provides a Universe with No Rules. Enter in Fierce PvP Battles, Build Groups, or Challenge Opponents to Conquer the Environment. Here, Persistence of the Strongest is the Only Law.
Unique Minecraft Features
– Exploration Terrains: Navigate Unique Minecraft Caves and Adventurous Missions.
– Market and Bartering: Our Player-Driven Market Permits you to Trade, Purchase, and Offer Items to Advance the Levels and Build Your Reputation as a Powerful Competitor.
– Minecraft Store: Explore Special Goods, Upgrades, and Levels that Enhance your Gameplay.
Minecraft Store: Power Up Your Experience
Our In-Game Marketplace Offers a Selection of Upgrades, Tiers, and Assets to Cater To every Player. From Budget-Friendly Gift Offers to Top-Level Upgrades, you can Access Additional Features and Take your Adventures to the Top.
Popular Products
– Donate Packs (x10) – €1.00
– VIP – €1.40
– Elysium Tier – €20.00
– OWNER Rank – €40.00
– BOSS Rank – €60.00
Top Statuses for Premier Competitors
– CREATOR (€10.00) – Gain Creative Options to Express your Creativity.
– Vanguard (€12.00) – Elite Benefits and Special Features.
– Paragon (€59.10) – Top Benefits for the Premier User.
– Luminescent (€50.00) – Excel as a Elite Hero on the Network.
Join Our Supportive Minecraft Network
We Aim in Building a Welcoming, Vibrant, and Welcoming Group. Whether you’re Facing RPG Tasks, Discovering Unique Zones, or Engaging in Interactive PvP, there’s Forever something Exciting to Experience.
What You Can Expect
– Friendly Group: Connect With Similar Minecraft Players from Different Countries.
– Exciting Activities: Engage in Special Tasks, Contests, and Community-Wide Contests.
– Dedicated Team: Our Staff Delivers Seamless Interaction and Assists you with any Questions.
Are there online pharmacies that offer medication adherence support for patients with chronic pain iverheal 12 mg uses.
Хотите купить футболку в качестве сувенира с рисунком в русском
магазин подарков в москве
find out this here https://jaxx-liberty.com
equilibrado de turbinas
Sistemas de ajuste: clave para el rendimiento suave y óptimo de las maquinarias.
En el entorno de la ciencia actual, donde la rendimiento y la estabilidad del equipo son de máxima relevancia, los equipos de ajuste desempeñan un papel vital. Estos equipos adaptados están desarrollados para ajustar y fijar elementos giratorias, ya sea en maquinaria productiva, transportes de traslado o incluso en dispositivos hogareños.
Para los técnicos en conservación de sistemas y los técnicos, manejar con dispositivos de ajuste es esencial para garantizar el desempeño estable y seguro de cualquier dispositivo rotativo. Gracias a estas alternativas innovadoras avanzadas, es posible reducir considerablemente las sacudidas, el zumbido y la carga sobre los cojinetes, prolongando la tiempo de servicio de componentes valiosos.
Asimismo importante es el rol que desempeñan los aparatos de equilibrado en la servicio al comprador. El apoyo experto y el conservación permanente utilizando estos equipos habilitan proporcionar servicios de alta nivel, aumentando la bienestar de los consumidores.
Para los responsables de empresas, la inversión en unidades de ajuste y detectores puede ser clave para incrementar la eficiencia y productividad de sus sistemas. Esto es principalmente relevante para los inversores que manejan modestas y modestas negocios, donde cada punto vale.
Asimismo, los aparatos de ajuste tienen una gran implementación en el ámbito de la prevención y el control de calidad. Facilitan identificar probables defectos, evitando arreglos costosas y problemas a los sistemas. Más aún, los datos obtenidos de estos dispositivos pueden usarse para perfeccionar procedimientos y incrementar la reconocimiento en buscadores de investigación.
Las campos de aplicación de los dispositivos de balanceo incluyen diversas industrias, desde la producción de ciclos hasta el seguimiento ecológico. No influye si se trata de enormes elaboraciones manufactureras o pequeños espacios hogareños, los sistemas de balanceo son necesarios para garantizar un desempeño productivo y sin fallos.
Лучшие электрокарнизы для профессиональной сцены, сделают ваше выступление незабываемым.
Электрокарнизы – стильное решение для сцены, делая представление более динамичным.
Управляйте световыми шоу с помощью электрокарнизов, которые делают шоу невероятно красивым.
Лучшие электрокарнизы для профессиональных выступлений, где каждая деталь важна.
Электрокарнизы – современное решение для профессиональных выступлений, с непревзойденным качеством и надежностью.
Превратите ваше шоу с помощью электрокарнизов, и принести вашему проекту новый уровень.
Уникальные решения для каждого типа представления, которые обеспечат быстрое и плавное движение.
Осуществите свои идеи с помощью электрокарнизов, способных придать умиротворение или напряжение вашему выступлению.
Электрокарнизы – современное решение для сцены, с индивидуальным подходом к каждому проекту.
Выберите электрокарнизы по своему вкусу, чтобы сделать шоу неповторимым и запоминающимся.
преимущества электрокарниза для сцены преимущества электрокарниза для сцены .
Are there over-the-counter medicines for panic attacks during flights vidalista 80 paypal.
Оптимизируйте свою жизнь с электрокарнизом с таймером, экономьте энергию и время.
Дизайнерское решение для вашего дома – электрокарниз с таймером, который подчеркнет ваш вкус и индивидуальность.
Эффективное управление светом и приватностью с электрокарнизом и таймером, для вашего удобства и удовольствия.
Электрокарниз с таймером – ваш помощник в повседневной жизни, который упростит вашу жизнь и сделает ее более комфортной.
Инновационные технологии в управлении шторами – электрокарниз с таймером, позволит вам экономить время и силы.
умный дом привод штор умный дом привод штор .
equilibrador
Sistemas de calibración: esencial para el operación suave y efectivo de las dispositivos.
En el mundo de la ciencia actual, donde la eficiencia y la seguridad del equipo son de máxima importancia, los equipos de ajuste cumplen un rol vital. Estos sistemas específicos están concebidos para equilibrar y fijar componentes rotativas, ya sea en maquinaria de fábrica, vehículos de desplazamiento o incluso en electrodomésticos de uso diario.
Para los especialistas en mantenimiento de sistemas y los profesionales, utilizar con equipos de equilibrado es fundamental para asegurar el desempeño uniforme y estable de cualquier sistema móvil. Gracias a estas alternativas avanzadas sofisticadas, es posible limitar sustancialmente las vibraciones, el ruido y la tensión sobre los sujeciones, mejorando la vida útil de componentes costosos.
Asimismo relevante es el rol que cumplen los sistemas de ajuste en la asistencia al cliente. El ayuda técnico y el conservación constante empleando estos dispositivos habilitan dar prestaciones de gran estándar, mejorando la contento de los clientes.
Para los titulares de proyectos, la inversión en unidades de equilibrado y medidores puede ser esencial para mejorar la efectividad y eficiencia de sus aparatos. Esto es principalmente significativo para los emprendedores que gestionan modestas y medianas emprendimientos, donde cada aspecto vale.
Por otro lado, los sistemas de equilibrado tienen una extensa uso en el ámbito de la fiabilidad y el gestión de nivel. Habilitan identificar posibles problemas, impidiendo reparaciones elevadas y perjuicios a los aparatos. Incluso, los indicadores generados de estos sistemas pueden utilizarse para perfeccionar procesos y aumentar la visibilidad en motores de exploración.
Las zonas de implementación de los sistemas de equilibrado incluyen variadas sectores, desde la elaboración de ciclos hasta el control del medio ambiente. No influye si se trata de grandes fabricaciones productivas o pequeños espacios de uso personal, los sistemas de ajuste son esenciales para proteger un rendimiento óptimo y sin fallos.
check this link right here now https://web-kaspawallet.com
Организация возводимыми объектами и реновация зданий: основные услуги компании AC Holding
Организация AC Holding уже более 22 года успешно работает на рынке строительства сфере, реализуя широкий круг сервисов в направлении строительства, реконструкции и реконструкции. За это срок мы реализовали свыше 900 решений, среди которых 300 реновационных работ, что свидетельствует наш квалификацию и надежное исполнение реализации проектов. Наши сервисы включают как большие строительно-монтажные объекты, так и отделку пространств, что позволяет нам быть качественным партнером для заказчиков разного уровня.
Организация возводимыми объектами
Одним из ключевых из главных направлений развития AC Holding является руководство возводимыми проектными решениями. Мы берем на себя весь перечень процедур: от разработки и утверждения документации до сдачи проекта в функционирование. Наши профессионалы обладают обширными компетенциями и многолетним работой, что гарантирует выполнять даже самые запутанные работы. Мы обещаем поддержание дедлайнов, расходов и отличных критериев результата.
Наши работы предусматривают:
Возведение офисных и домовых сооружений.
Перестройка и реновация сооружений.
Фронтальные и верхние работы.
Электрика и замена электрооборудования.
Проектирование и проектный планировка.
Каждый работа проверяется тщательным надзором исполнения, а все наши специалисты регулярно проходят процесс проверку. Дополнительным значимым свидетельством надежности предприятия являются лицензии на все направления строительных задач, а также доступность документов ИСО результата, охраны сотрудников и экологически чистой контроля.
Реставрация и модернизация сооружений
Защита культурного достояния — одна из основных задач актуального строительства. AC Holding работает на реставрации уникальных сооружений, комбинируя традиционные подходы работы с современными решениями. Мы понимаем, что такие сложные задачи требуют особого планирования, и наши специалисты детально анализируют каждый отдельный шаг, чтобы поддержать уникальность зданий.
Наши объекты в этой сфере предусматривают:
Восстановление внешних поверхностей и внутреннего дизайна.
Укрепление конструкций объектов.
Реставрация украшающих элементов.
Использование инновационных технических технологий без вреда для культурного облика.
По каким причинам выбирают AC Holding?
22 года на рынке строительства области.
900 успешных объектов, в том числе восстановление и реновацию.
Подтверждение результата на все выполненные проекты.
Комплексный метод — от планирования до сдачи здания.
Опытные работники и инновационное оборудование.
Подайте запрос на нашем портале, и наши эксперты свяжутся для обсуждения с вами для планирования условий.
Проблемы с сантехникой в Минске? Мы выполняем ремонт труб с гарантией качества. Наши практикующие специалисты готовы выполнить монтаж. Узнайте больше на сантехник минск .
Создайте идеальную атмосферу в вашем доме с программируемым электрокарнизом, который легко устанавливается.
Создайте идеальное освещение в вашем доме с программируемым электрокарнизом, позволяет вам наслаждаться каждой минутой.
Освежите свою обстановку с помощью программируемого электрокарниза, поможет вам создать идеальный микроклимат.
Создайте идеальные условия для сна с помощью программируемого электрокарниза, дарит вам возможность наслаждаться каждой минутой вашего сна.
Регулируйте интенсивность света и тепла с помощью программируемого электрокарниза, поможет вам сэкономить время и энергию.
умный электрокарниз xiaomi умный электрокарниз xiaomi .
Оптимизируйте свою жизнь с электрокарнизом с таймером, наслаждайтесь комфортом и современностью.
Создайте атмосферу уюта и стиля с помощью электрокарниза и таймера, который подчеркнет ваш вкус и индивидуальность.
Автоматизируйте процесс управления шторами с электрокарнизом и таймером, современное решение для гармоничного интерьера.
Умное устройство для вашего дома – электрокарниз с таймером, обеспечит вас и вашу семью уютом и функциональностью.
Инновационные технологии в управлении шторами – электрокарниз с таймером, который сочетает в себе красоту и практичность.
опускающиеся шторы умный дом опускающиеся шторы умный дом .
original site https://web-sollet.com
Jante Rimnova
hoki1881
想挑戰刺激又富有獎勳的遊戲世界嗎?來「戰神賽特娛樂城」的老虎機,一場充滿驚喜的冒險正等著您!遊戲中融合了各式特殊符號與獎勳機制,如 Wild 與 Scatter 符號,能夠為您開啟額外的連線機會,讓您在每一輪轉動中都充滿期待。而 Bonus Game 和 Free Spin 更能讓您在短時間內獲得超豐厚的獎勳,輕鬆開啟連勝之旅。無論您是新手還是老玩家,戰神賽特為您精心設計了從 0.5 到 2500 的多元投注範圍,無論您的風險承受度如何,都能輕鬆找到最適合自己的投注金額,享受遊戲的樂趣。若您想要更快掌握遊戲技巧,不妨先體驗「戰神賽特試玩」版,或參考「戰神賽特攻略」指南,讓您在真實賭局中如魚得水,搶奪更多獎勳!快來挑戰自己的運氣,和我們一起開啟一場刺激無比的冒險吧
как зайти на кракен – ссылка kraken, kraken зеркала
gokong88
Кэт казино промокод: CAT555 — бонус 375% на 3 депозита и 150 фриспинов при регистрации. Cat Casino — это популярная онлайн-платформа, которая радует своих пользователей щедрыми бонусами, акциями и уникальными промокодами. Если вы ищете способ увеличить свой игровой бюджет или просто хотите получить дополнительные преимущества, то промокоды Cat Casino — это то, что вам нужно. В этой статье мы подробно расскажем о всех доступных бонусах, акциях и особенностях использования промокодов в Cat Casino.
Что такое Cat Casino Промокод?
Промокод Cat Casino — это специальный код, который позволяет игрокам получать дополнительные бонусы. Это может быть бесплатная ставка, дополнительные фриспины, увеличение депозита или даже кэшбэк. Промокоды часто распространяются через партнерские сайты, рассылки или социальные сети казино.
Как Использовать Промокод в Cat Casino?
Cat casino промокод: CAT555 (код нужно вводить только при регистрации) Сегодня, новым игрокам в Cat casino за промокод будет начислен бонус в виде 100 фриспинов без депа и повышенный бонус на первый счёт до 27 000 рублей.
Использовать промокод Cat Casino очень просто:
Зарегистрируйтесь на официальном сайте Cat Casino.
Перейдите в раздел «Акции» или «Бонусы».
Введите промокод в специальное поле.
Активируйте код и получите свой бонус.
Важно помнить, что у каждого промокода есть свои условия использования. Например, минимальная сумма депозита или необходимость отыгрыша бонуса.
Основные Бонусы и Акции Cat Casino
Промокод казино Кэт: CAT555 — бонус за регистрацию 100% и 200 FS, а также 375% и 150 фриспинов. Cat Casino славится своими щедрыми акциями, которые доступны как новичкам, так и постоянным игрокам. Рассмотрим самые популярные из них:
1. Приветственный Бонус
Новые игроки могут получить приветственный бонус, который включает в себя дополнительные средства к первому депозиту и фриспины. Например, при пополнении счета на 1000 рублей вы можете получить 100% бонус и 50 фриспинов.
2. Еженедельные Акции
Cat Casino регулярно проводит акции, такие как «Кэшбэк за проигрыши» или «Двойной депозит». Участвуя в этих акциях, вы можете вернуть часть потерянных средств или увеличить свой игровой бюджет.
3. Промокоды на Фриспины
Фриспины — это бесплатные вращения на слотах, которые можно использовать для выигрыша реальных денег. Промокоды на фриспины часто разыгрываются в социальных сетях казино или выдаются за активность на сайте.
4. VIP-Программа
Для постоянных игроков Cat Casino предлагает VIP-программу, которая включает в себя персональные бонусы, повышенный кэшбэк и эксклюзивные промокоды.
Как Получить Промокод Cat Casino?
Промокоды Cat Casino можно получить несколькими способами:
Подписаться на рассылку новостей казино.
Следить за акциями в социальных сетях Cat Casino.
Участвовать в турнирах и лотереях на сайте.
Использовать партнерские сайты, которые сотрудничают с казино.
Преимущества Использования Промокодов
Использование промокодов в Cat Casino имеет множество преимуществ:
Увеличение игрового бюджета.
Возможность попробовать новые игры без риска.
Дополнительные шансы на выигрыш.
Участие в эксклюзивных акциях.
Советы по Использованию Промокодов
Чтобы максимально эффективно использовать промокоды Cat Casino, следуйте этим советам:
Всегда проверяйте условия отыгрыша бонуса.
Используйте промокоды только на те игры, которые вам нравятся.
Следите за сроками действия промокодов.
Не забывайте про VIP-программу, которая может увеличить ваши бонусы.
Cat Casino — это отличная платформа для любителей азартных игр, которая предлагает множество бонусов и акций. Промокоды Cat Casino позволяют увеличить свои шансы на выигрыш и получить дополнительные преимущества. Следите за акциями, используйте промокоды и наслаждайтесь игрой в Cat Casino!
Если вы ищете надежное казино с щедрыми бонусами, то Cat Casino — это именно то, что вам нужно. Не упустите возможность получить дополнительные фриспины, кэшбэк и другие приятные бонусы с помощью промокодов Cat Casino.
cat casino промокод фриспины
he has a good point surf wallet
1Block Casino: Full Platform Overview
1Block Casino is a modern gaming platform that offers a wide range of gambling entertainment for players worldwide. From classic slots to unique games like Plinko, the service provides everything needed for gambling enthusiasts. Let’s take a closer look at the main features of the platform, game categories, and key advantages.
Game Categories
1Block Casino boasts an extensive collection of games divided into several categories:
Originals
This section features exclusive games developed specifically for the platform. It’s a great choice for those seeking a unique gaming experience.
Slots
Classic and modern slots with various themes, bonuses, and mechanics are available here. Whether you prefer traditional fruit machines or innovative video slots, there’s something for everyone.
Live Games
Immerse yourself in the atmosphere of a real casino with live dealer games. These games are streamed in real-time, offering an authentic experience with professional dealers.
Fishing Games
A unique category that combines gambling with interactive gameplay. Fishing games are gaining popularity due to their engaging mechanics and potential for big wins.
Poker
Test your skills against other players in various poker formats. The platform offers both traditional and fast-paced poker games.
Esports Betting
Bet on your favorite esports teams and tournaments. This section caters to fans of competitive gaming who want to add excitement to their matches.
Lucky Bets and High Rollers
1Block Casino caters to all types of players, from casual gamers to high rollers. The Lucky Bets section highlights random wins, while the High Rollers section showcases impressive payouts from large bets. Whether you’re betting small or large amounts, the platform ensures fair play and exciting opportunities.
Our Community and Partnerships
1Block Casino values its community and collaborates with trusted partners to enhance the gaming experience. The platform proudly works with leading providers, ensuring top-quality games and services for its users.
Legal Information
1Block Casino is owned and operated by JogoMaster Limited, a company registered under number 15748. The company’s registered address is located in Hamchako, Mutsamudu, Autonomous Island of Anjouan, Union of Comoros.
The platform is licensed and regulated by the Gaming Board of Anjouan (License No. ALSI-152406032-FI3). 1Block has passed all regulatory compliance checks and is legally authorized to conduct gaming operations for all games of chance and wagering.
Why Choose 1Block Casino?
Diverse Game Selection : From slots to live games, there’s something for every type of player.
Transparency : All bets and payouts are clearly displayed, ensuring trust and fairness.
Crypto-Friendly : The platform supports cryptocurrency transactions, making it convenient for modern players.
Licensed and Regulated : With a valid license from the Gaming Board of Anjouan, players can enjoy a secure and legal gaming experience.
Whether you’re a fan of classic casino games or looking to explore unique options like Plinko, 1Block Casino offers a comprehensive and enjoyable platform for all gambling enthusiasts.
Откройте для себя мир ставок с 1xbet, прямо сейчас.
Добро пожаловать в мир ставок с 1xbet, в интернете.
1xbet предлагает щедрые бонусы, обязательно проверьте.
1xbet – идеальное место для спортивных ставок, удовольствие.
Присоединяйтесь к 1xbet для живых ставок, сделайте каждую секунду важной.
1xbet предлагает широкую линейку ставок, и будьте на коне.
На 1xbet найдётся ставку для каждого, от футбола до тенниса.
1xbet – живые трансляции ваших любимых матчей, погрузитесь в атмосферу.
Быстрые выводы выигрышей с 1xbet, действуйте быстро.
1xbet – аналитика ставок для вас, будьте всегда на шаг впереди.
Ставьте с уверенностью на 1xbet, вы можете быть спокойны.
Не пропустите акционные предложения от 1xbet, получайте больше от каждой ставки.
Ставьте смело с 1xbet, выберите правильный путь.
Чат поддержки 24/7 на 1xbet, мы рядом, чтобы помочь.
Участвуйте в конкурсах и выигрывайте с 1xbet, будьте в курсе событий.
Платформа 1xbet доступна на мобильных устройствах, сделайте ставки на ходу.
Дайте себе преимущества с 1xbet, будьте стратегом.
Станьте частью 1xbet быстро и легко, доступ к азарту.
1xbet – это ваше окно в мир ставок, попробуйте свои силы.
Заходите на 1xbet для эксклюзивных предложений, развивайте свои навыки.
xbet 1 https://1xbet-login-egypt.com/ .
Спецтехника и логистические решения от СК МИТ
Базируясь в Москве на Озерковском переулке, 12, компания организует комплексные решения для задач строительства и перевозок. Возможность быстро откликаться на заявки обеспечивается парком более 150 единиц техники, каждая из которых проходит профилактический осмотр.
Преимущества сотрудничества:
Скорость работы:
Гарантированная доставка техники в двухчасовой срок
Постоянное наличие аварийных бригад круглые сутки
Гарантированная доставка техники своими силами
Рентабельность:
Прозрачная система ценообразования без дополнительных сборов
Специальные условия при длительном сотрудничестве
Возможность поминутной оплаты при краткосрочном использовании
Характеристики парка оборудования:
Краны-манипуляторы:
Грузоподъемность от 3 до 12 тонн
Длина стрелы до 22 метров
Гарантированная доставка за 120 минут
Экскаваторы-погрузчики:
Глубина копания до 6.5 метров
Возможность перемещения со скоростью 41 км/ч
Вместимость ковша – 1.3 кубометра
Грузовой транспорт:
Диапазон грузоподъемности 0.5-20 тонн
Объем кузова от 2 до 92 м?
Возможность погрузки со всех сторон
Основные достоинства:
Современный автопарк последних модификаций
Юридически чистая документация по всем стандартам
Система работы с НДС и гибкие условия оплаты
Гарантированная страховка объектов
Квалифицированный персонал управления техникой
Итоги сотрудничества:
Сокращение времени простоя объектов на 40%
Надежная работа всей техники
Финансовая выгода 30% против содержания техники
Четкое документальное подтверждение всех работ
Профессиональная организация маршрутов, с обязательным учетом требований ГИБДД. Личный специалист отвечает за реализацию проекта.
https://sovetushka.forum2x2.ru/t30133-topic#65089
situs slot online
useful link Metamask Extension
https://www.kickstarter.com/projects/452694194/1532215710?ref=2rwub3&token=712e0e20
http://demo.4admins.ru/viewtopic.php?f=10&t=3611
https://www.bseo-agency.com/blogs/225482/C%C3%B3digo-Promocional-1xBet-B%C3%B4nus-de-Boas-Vindas-130
https://webhitlist.com/profiles/blogs/code-promo-d-inscription-1xbet-bonus-de-130
На этом сайте представлены популярные слот-автоматы.
Здесь собраны ассортимент аппаратов от проверенных студий.
Любой автомат предлагает оригинальным дизайном, призовыми раундами и честными шансами на выигрыш.
https://phoolmanchaudhary.com/the-excitement-of-casino-gaming/
Пользователи могут играть в демо-режиме или выигрывать настоящие призы.
Интерфейс максимально удобны, что делает поиск игр быстрым.
Если вы любите азартные игры, данный ресурс стоит посетить.
Попробуйте удачу на сайте — тысячи выигрышей ждут вас!
On this platform, you can access lots of online slots from leading developers.
Users can enjoy traditional machines as well as new-generation slots with stunning graphics and exciting features.
Even if you’re new or a seasoned gamer, there’s always a slot to match your mood.
play casino
The games are instantly accessible anytime and optimized for desktop computers and mobile devices alike.
All games run in your browser, so you can start playing instantly.
Platform layout is easy to use, making it convenient to explore new games.
Sign up today, and discover the world of online slots!
Play at Stake 786 Casino, India’s leading online casino. https://stake786.net/
stake 786
Этот сайт — цифровая витрина частного аналитической компании.
Мы предоставляем услуги в решении деликатных ситуаций.
Штат детективов работает с максимальной этичностью.
Нам доверяют проверку фактов и анализ ситуаций.
Заказать детектива
Любая задача подходит с особым вниманием.
Опираемся на новейшие технологии и ориентируемся на правовые стандарты.
Нуждаетесь в реальную помощь — свяжитесь с нами.
Balanceo dinamico
Aparatos de equilibrado: clave para el operacion uniforme y productivo de las dispositivos.
En el mundo de la innovacion actual, donde la productividad y la confiabilidad del equipo son de maxima significancia, los equipos de calibracion desempenan un rol crucial. Estos equipos dedicados estan concebidos para calibrar y fijar partes rotativas, ya sea en maquinaria de fabrica, medios de transporte de desplazamiento o incluso en aparatos de uso diario.
Para los tecnicos en conservacion de sistemas y los ingenieros, manejar con dispositivos de ajuste es crucial para garantizar el desempeno suave y fiable de cualquier mecanismo rotativo. Gracias a estas opciones tecnologicas sofisticadas, es posible minimizar considerablemente las vibraciones, el ruido y la tension sobre los rodamientos, extendiendo la longevidad de elementos valiosos.
De igual manera relevante es el rol que juegan los aparatos de equilibrado en la soporte al cliente. El soporte tecnico y el conservacion constante usando estos dispositivos habilitan ofrecer soluciones de optima estandar, elevando la satisfaccion de los consumidores.
Para los titulares de proyectos, la inversion en equipos de ajuste y detectores puede ser importante para optimizar la efectividad y productividad de sus sistemas. Esto es especialmente significativo para los emprendedores que dirigen modestas y modestas emprendimientos, donde cada detalle cuenta.
Ademas, los aparatos de calibracion tienen una amplia implementacion en el sector de la fiabilidad y el monitoreo de excelencia. Posibilitan identificar potenciales fallos, impidiendo arreglos costosas y averias a los sistemas. Incluso, los resultados generados de estos aparatos pueden utilizarse para maximizar procedimientos y potenciar la reconocimiento en motores de consulta.
Las zonas de utilizacion de los equipos de ajuste comprenden numerosas sectores, desde la fabricacion de bicicletas hasta el control del medio ambiente. No importa si se trata de grandes manufacturas manufactureras o reducidos espacios hogarenos, los sistemas de equilibrado son indispensables para asegurar un funcionamiento efectivo y libre de interrupciones.
Концентрат не содержащий растворителей полученный из замороженного или высушенного канабиса
https://rosinwax.org/
nba轉播
2025年NBA免費線上看直播:籃球投注與即時更新的完整指南
隨著全球體育迷對線上博弈和賽事直播的需求不斷增長,NBA作為最受歡迎的籃球聯賽之一,自然成為了眾多球迷關注的焦點。2025年的NBA賽季將帶來更多精采的比賽,而如何免費觀看這些比賽並參與場中投注,已成為球迷們最關心的話題。本文將為您提供完整的NBA免費線上看直播教學、即時比分更新、以及相關的投注技巧。
一、NBA免費線上看直播的管道
不論是季後賽(4月-5月)還是總決賽(6月),NBA的每一場比賽都充滿激情與挑戰。以下是幾種常見的免費直播方式:
1. 線上直播平台
OB體育電視台 、鑫寶體育電視台 、SUPER體育電視台 等平台提供免費註冊服務,新用戶還可獲得168預測金,讓您在觀看比賽的同時也能進行運彩投注。
只需簡單註冊帳號,選擇【熊貓體育】或【RG富遊體育電視台】,即可輕鬆進入NBA籃球LIVE直播。
2. 電視轉播頻道
華視NBA籃球頻道 、ELTA TV 、以及中華電信MOD 也提供64場全賽事的LIVE轉播,適合喜歡透過電視欣賞比賽的球迷。
如果您偏好手機觀看,可以訂閱Hami Video NBA專區 ,每月僅需149元即可享受所有賽事的高清轉播。
二、如何註冊/登入以免費觀看NBA直播?
如果您想通過線上平台觀看NBA直播,以下是詳細步驟:
點選【RG官網】或【富遊娛樂城】官網,選擇「註冊/登入」。
輸入會員資料完成註冊。
登入後,點選【熊貓體育】或【體育直播】分類。
選擇NBA籃球視頻直播,即可免費觀看您感興趣的比賽。
三、NBA即時比分與場中投注
對於熱衷於運動彩券的球迷來說,NBA不僅是一場視覺盛宴,更是投注的好時機。以下是一些實用的投注建議:
即時比分更新 :透過【RG富遊體育電視台】或【熊貓體育】,您可以隨時掌握比賽進展,並根據比分變化調整投注策略。
場中投注技巧 :例如,在比賽關鍵時刻(如延長賽或最後三分鐘),利用即時數據進行快速下注,往往能提高勝率。
此外,NBA季後賽和總決賽期間,各平台通常會推出特別優惠活動,例如加倍獎金或贈送預測金,讓您的投注更有趣味性。
四、其他熱門賽事推薦
除了NBA之外,2025年還有許多值得期待的體育盛事:
2024夏季奧運 :涵蓋多項運動項目,是體育迷不容錯過的國際賽事。
2024歐洲盃 :足球迷的年度盛宴,各國勁旅爭奪最高榮譽。
2024 WBC世界棒球經典賽 :棒球愛好者的狂歡節,亞洲強隊表現備受矚目。
2023-2024英超聯賽 :足球迷必追的頂級聯賽,精彩程度無與倫比。
五、結語
無論您是單純的NBA球迷,還是熱衷於運動彩券投注的玩家,2025年的NBA賽季都將為您帶來無限樂趣。透過本文介紹的免費直播管道與投注技巧,您可以輕鬆享受每場比賽的刺激與精彩。現在就趕快註冊帳號,加入這場籃球狂歡吧!
立即行動!登入【熊貓體育】或【RG富遊體育電視台】,開啟您的NBA免費線上看之旅!
https://ext-6753421.livejournal.com/421.html?newpost=1
https://faceout.mn.co/posts/83266678?utm_source=manual
find this http://instaoapp.com/
2025年NBA免費線上看直播:籃球投注與即時更新的完整指南
隨著全球體育迷對線上博弈和賽事直播的需求不斷增長,NBA作為最受歡迎的籃球聯賽之一,自然成為了眾多球迷關注的焦點。2025年的NBA賽季將帶來更多精采的比賽,而如何免費觀看這些比賽並參與場中投注,已成為球迷們最關心的話題。本文將為您提供完整的NBA免費線上看直播教學、即時比分更新、以及相關的投注技巧。
一、NBA免費線上看直播的管道
不論是季後賽(4月-5月)還是總決賽(6月),NBA的每一場比賽都充滿激情與挑戰。以下是幾種常見的免費直播方式:
1. 線上直播平台
OB體育電視台 、鑫寶體育電視台 、SUPER體育電視台 等平台提供免費註冊服務,新用戶還可獲得168預測金,讓您在觀看比賽的同時也能進行運彩投注。
只需簡單註冊帳號,選擇【熊貓體育】或【RG富遊體育電視台】,即可輕鬆進入NBA籃球LIVE直播。
2. 電視轉播頻道
華視NBA籃球頻道 、ELTA TV 、以及中華電信MOD 也提供64場全賽事的LIVE轉播,適合喜歡透過電視欣賞比賽的球迷。
如果您偏好手機觀看,可以訂閱Hami Video NBA專區 ,每月僅需149元即可享受所有賽事的高清轉播。
二、如何註冊/登入以免費觀看NBA直播?
如果您想通過線上平台觀看NBA直播,以下是詳細步驟:
點選【RG官網】或【富遊娛樂城】官網,選擇「註冊/登入」。
輸入會員資料完成註冊。
登入後,點選【熊貓體育】或【體育直播】分類。
選擇NBA籃球視頻直播,即可免費觀看您感興趣的比賽。
三、NBA即時比分與場中投注
對於熱衷於運動彩券的球迷來說,NBA不僅是一場視覺盛宴,更是投注的好時機。以下是一些實用的投注建議:
即時比分更新 :透過【RG富遊體育電視台】或【熊貓體育】,您可以隨時掌握比賽進展,並根據比分變化調整投注策略。
場中投注技巧 :例如,在比賽關鍵時刻(如延長賽或最後三分鐘),利用即時數據進行快速下注,往往能提高勝率。
此外,NBA季後賽和總決賽期間,各平台通常會推出特別優惠活動,例如加倍獎金或贈送預測金,讓您的投注更有趣味性。
四、其他熱門賽事推薦
除了NBA之外,2025年還有許多值得期待的體育盛事:
2024夏季奧運 :涵蓋多項運動項目,是體育迷不容錯過的國際賽事。
2024歐洲盃 :足球迷的年度盛宴,各國勁旅爭奪最高榮譽。
2024 WBC世界棒球經典賽 :棒球愛好者的狂歡節,亞洲強隊表現備受矚目。
2023-2024英超聯賽 :足球迷必追的頂級聯賽,精彩程度無與倫比。
五、結語
無論您是單純的NBA球迷,還是熱衷於運動彩券投注的玩家,2025年的NBA賽季都將為您帶來無限樂趣。透過本文介紹的免費直播管道與投注技巧,您可以輕鬆享受每場比賽的刺激與精彩。現在就趕快註冊帳號,加入這場籃球狂歡吧!
立即行動!登入【熊貓體育】或【RG富遊體育電視台】,開啟您的NBA免費線上看之旅!
Премиум пошив штор
пошив штор на заказ пошив штор на заказ .
Flaunch is the leading blockchain gaming launchpad, designed to help game developers and investors thrive in the Web3 gaming ecosystem. By offering secure token launches, NFT integrations, and decentralized crowdfunding, Flaunch enables game creators to fund, develop, and scale their projects with full transparency and community-driven support. Whether you’re a developer or an investor, Flaunch provides the tools to connect and grow in the blockchain gaming space. https://flaunch.tech
https://03ekb.ru/news/melbet_promokod_bonus_pri_registracii.html
https://india1xbet.weebly.com/
https://blogger-mania.mn.co/posts/83300499?utm_source=manual
review https://aquasculpt.me/
Новый летний период обещает быть ярким и экспериментальным в плане моды.
В тренде будут многослойность и неожиданные сочетания.
Цветовая палитра включают в себя чистые базовые цвета, выделяющие образ.
Особое внимание дизайнеры уделяют принтам, среди которых популярны макросумки.
https://chatterchat.com/read-blog/40810
Опять актуальны элементы 90-х, в свежем прочтении.
В стритстайле уже можно увидеть смелые решения, которые вдохновляют.
Экспериментируйте со стилем, чтобы вписаться в тренды.
https://1xbetbonus.listal.com/
https://sdobruchevskiy.ru/includes/articles/?promokod_1xbet.html
cialis coupon discounts buy cialis online price of cialis per pill
codigo promocional 1xbet cape verde
Permanent makeup eyebrows Austin TX
Spintax Version of the Text:
Discover the Best Beauty and Aesthetic Center in Austin, Texas: Icon Clinic.
Located in the dynamic core of the Lone Star State, this renowned clinic has established itself as a top choice for those seeking to enhance their aesthetic appeal. Supported by a talented team dedicated to delivering exceptional results, this clinic offers a tailored approach that ensures every client feels respected, confident, and glowing. Whether you’re looking to refresh your appearance or invest in long-lasting beauty solutions, this iconic clinic is the ideal option for achieving ageless beauty.
—
A Personalized Approach to Beauty
From the moment you step into your chosen beauty destination, you’ll appreciate the dedication to tailored services. All services is customized to meet your unique needs, using only top-tier solutions and advanced technologies. The dedicated experts takes the time to identify your objectives, ensuring that each procedure not only enhances your natural features but also aligns with your lifestyle.
—
Take a Look at Some of the Key Offerings That Make The Beauty Center a Leader in the Aesthetic Field.
Lash Enhancement
Enhance the effortless appeal of your eyes with an eyelash lift and tint. This service adds fullness, length, and definition to your lashes, doing away with the need for regular lash makeup. Great for on-the-go lifestyles or special occasions, the results last for weeks, giving you effortlessly glamorous eyes every day.
Plump Lips Treatment
Full, luscious lips are a evergreen look, and your trusted beauty expert offers lip fillers designed to deliver subtle yet stunning results. Using hyaluronic acid-based fillers, the procedure refines the structure and size of your lips, creating a vibrant and appealing appearance that lasts half a year to a full year.
Dramatic Lashes
For those who want intense, mesmerizing gazes, semi-permanent lashes are the ideal choice. These semi-permanent lashes add drama to your look, lasting for an extended period without the need for regular care. Whether you opt for understated elegance or eye-popping drama, the specialists at the clinic will design the best fit for you.
Semi-Permanent Brows in Austin, Texas
One of the highly requested services at this leading clinic is semi-permanent brow artistry. If you’re ready for effortless brows every morning, this innovative procedure offers a long-lasting solution. Using advanced microblading techniques, the talented professionals create flawless, symmetrical brows that enhance your facial features. Long-lasting brow solutions in Austin, TX have become a go-to investment for contemporary clients seeking low-maintenance elegance.
Youthful Skin Enhancements
As we age, our skin naturally loses elasticity and volume. This trusted clinic offers a selection of anti-aging solutions, including facial and lip fillers, to bring back vitality. These minimally invasive treatments smooth fine lines, add contour, and leave your skin looking refreshed and radiant.
Permanent Ink Removal
If you’re prepared to remove an permanent design or previous body art, Icon Beauty Clinic provides cutting-edge removal solutions. Using advanced Rejuvi methods, these treatments effectively fade and erase ink without invasive procedures, leaving your skin rejuvenated.
—
What Sets Icon Apart?
What truly differentiates your beauty partner apart is its dedication to quality. The staff combines skill, creativity, and a love for aesthetics to deliver outcomes that impress. All elements, from the warm ambiance to the meticulous execution of each procedure, reflects their dedication to providing an unparalleled experience.
Whether you’re a local Austinite or visiting the city, this premier clinic is your destination for beauty upgrades. Their extensive menu, including semi-permanent brow artistry in Texas, ensures that you can achieve the style you desire.
—
Last Words
This exceptional clinic isn’t just about improving how you look—it’s about empowering you to feel beautiful in your own skin. By offering tailored services and cutting-edge treatments, the clinic helps you realize your true beauty.
Don’t wait to invest in yourself. Book an appointment to discover how their expert services, including microblading brows in Austin, TX, can enhance your beauty. Your journey to timeless beauty starts here.
—
Summary:
Your trusted beauty partner in Austin, TX is well-known for its outstanding beauty treatments, including semi-permanent brow artistry, dramatic lashes, lip augmentation, and tattoo removal. With a dedication to tailored services and professional expertise, it’s the ultimate destination for achieving timeless elegance.
https://alhudapk.com/dua/pages/?The_Thrill_of_Plinko_A_Timeless_Gambling_Classic.html
http://zequenz.com/wp-content/pgs/?Fortune_Tiger_A_Thrilling_Slot_Experience_at_1Win_Casino.html
https://neversleepsnetwork.com/
https://the-benefits-of-positive-thinking.com/
такой kra cc
https://wiki.mydesign-tool.com/profile.php?user=alicia-ziesemer-143184&action=view
loan app in nigeria with low interest
Get a quick loan in Nigeria in 2 Minutes. Migo helps small businesses extend low-interest, no collateral micro loans, banking services and credit purchase to their customers. With Migo’s microlending APIs, SMEs, FinTechs, Banks, Telcos and Retailers in Nigeria can support their customers with:
1. Access to required loan amounts at the point of need
2. Low interest rates on quick loans and credit products
3. Flexible and easy repayment options
4. Personalized financial services and products across website, mobile app, USSD, SMS, ATM, POS, Whatsapp, Facebook, Twitter and Instagram
instant loan in nigeria
Get a quick loan in Nigeria in 2 Minutes. Migo helps small businesses extend low-interest, no collateral micro loans, banking services and credit purchase to their customers. With Migo’s microlending APIs, SMEs, FinTechs, Banks, Telcos and Retailers in Nigeria can support their customers with:
1. Access to required loan amounts at the point of need
2. Low interest rates on quick loans and credit products
3. Flexible and easy repayment options
4. Personalized financial services and products across website, mobile app, USSD, SMS, ATM, POS, Whatsapp, Facebook, Twitter and Instagram
Here, find an extensive selection virtual gambling platforms.
Searching for well-known titles or modern slots, there’s a choice to suit all preferences.
The listed platforms checked thoroughly for safety, so you can play peace of mind.
play slots
Moreover, the site provides special rewards and deals for new players as well as regulars.
With easy navigation, discovering a suitable site happens in no time, making it convenient.
Stay updated on recent updates through regular check-ins, because updated platforms appear consistently.
anonymous phantom Extension
Vertu.ru
Купил здесь телефон и через неделю перестал ловить сеть.
「圈存」,是指玩家在娛樂城下注後,透過信用卡、金流平台向銀行發起退款申請,聲稱交易非本人操作、金流有誤,目的就是想把錢要回來。
這一操作被稱為「圈存套利」,目前在某些論壇、社群甚至出現「教學」或「代操」服務。
但這不是技術操作,這是惡意詐欺金流行為。而你,成了這條黑鏈上的人頭戶、提款機、替死鬼。觸法!
Playing Aviator Stratagem in Batery Bookmaker Company aviatorbatery.in in India.
aviatorbatery.in
Equilibradora industrial en España
Especializacion en Equilibrado Industrial
(Pequena imperfeccion humana: “rotativo” escrito como “rotatvo” en el titulo)
En el ambito industrial|En la industria moderna|En el sector manufacturero, cada micron de desequilibrio tiene un costo. Como expertos con 15 anos corrigiendo vibraciones, hemos comprobado como un equilibrado preciso puede ser determinante entre beneficios y desgaste acelerado.
1. La Causa Oculta de Fallos Mecanicos
Las cifras no enganan|Los datos son claros|Las estadisticas lo demuestran:
– El dos tercios de las fallas prematuras en equipos rotativos se deben a desbalances no identificados
– Un rotor de turbina desbalanceado puede incrementar el consumo energetico hasta un casi un quinto
– En bombas centrifugas|centrifuas, el desgaste de sellos aumenta un 40 puntos porcentuales debido a vibraciones excesivas
(Error calculado: “centrifugas” escrito como “centrifuas”)
2. Soluciones Tecnologicas de Vanguardia
Nuestros sistemas integran avances que transforman el proceso habitual:
Sistema de Diagnostico Predictivo
– Detecta patrones de vibracion para anticiparse a fallos futuros|Identifica anomalias antes de que ocurran danos reales|Analiza senales vibratorias para predecir problemas
– Base de datos con mas de cinco mil situaciones practicas
Balanceo Inteligente en 4 Pasos
– Mapeo termico del rotor durante la operacion|en funcionamiento|en marcha
– Analisis espectral de frecuencias criticas
– Correccion automatica con ajustes milimetricos|de alta precision|con tolerancias minimas
– Verificacion continua mediante inteligencia artificial|monitoreo en tiempo real via IA|validacion instantanea con algoritmos avanzados
(Omision intencional: “operacion” como “operacio”)
3. Historia de Solucion Exitosa: Superando una Crisis Industrial
En 2023, resolvimos un caso complejo en una fabrica productora de cemento:
Problema: Molino vertical con vibraciones de 12 milimetros por segundo (limite seguro: menos de 5 mm/s)
Solucion: Equilibrado dinamico realizado in situ con nuestro equipo movil HD-9000
Resultado:
? Vibraciones reducidas a 2.3 mm/s|amplitud controlada en menos de 3 horas
? Ahorro de 78 mil dolares en reparaciones evitadas
? Vida util extendida en aproximadamente 36 meses adicionales
4. Recomendaciones para Adquirir Equipos Profesionales
Para Talleres de Mantenimiento
– Equipos estaticos con bancos de prueba para cargas de hasta pesos maximos de 5.000 kg
– Software con base de perfiles rotativos integrada|libreria de configuraciones industriales|catalogo digital de rotores
Para Servicios en Campo
– Dispositivos portatiles disenados para soportar entornos adversos|condiciones extremas|ambientes agresivos
– Juego completo en maletin reforzado de peso total de 18 kilogramos
Para Aplicaciones de Alta Precision
– Sensores laser con sensibilidad de 0.01 ?m
– Cumplimiento con normas API 610 e ISO 1940|compatible con estandares internacionales
(Error natural: “resistentes” como “resistentes”)
5. Servicios Complementarios que Garantizan Tu Exito
Ofrecemos:
> Capacitacion tecnica directamente en tus instalaciones|entrenamiento personalizado in situ|formacion practica en campo
> Actualizaciones gratuitas del firmware|mejoras constantes del software|actualizaciones periodicas sin costo
> Asistencia remota las 24 horas del dia, los 7 dias de la semana, usando realidad aumentada|consultoria en tiempo real via RA|soporte tecnico virtual con herramientas AR
Conclusion:
En la era de la Industria 4.0, conformarse con metodos basicos de balanceo es un riesgo innecesario que ninguna empresa deberia asumir|aceptar soluciones genericas es comprometer la eficiencia|ignorar tecnologias avanzadas es invertir en futuras fallas.
?Preparado para revolucionar tu mantenimiento predictivo?|?Listo para llevar tu operacion al siguiente nivel?|?Quieres optimizar tu produccion desde ya?
> Agenda una demostracion gratuita sin obligaciones|programa una prueba sin compromiso|solicita una presentacion tecnica gratis
Equilibradora industrial en España
Dominándo el Arte del Equilibrio Rotativo
(Pequena imperfeccion humana: “rotativo” escrito como “rotatvo” en el titulo)
En el ambito industrial|En la industria moderna|En el sector manufacturero, unidad minima de desequilibrio tiene un costo. Como expertos con 15 anos corrigiendo vibraciones, hemos comprobado como un equilibrado preciso puede ser determinante entre ganancias y costosas averias.
1. El Enemigo Invisible que Desgasta tu Patrimonio Industrial
Las cifras no enganan|Los datos son claros|Las estadisticas lo demuestran:
– El dos tercios de las fallas prematuras en equipos rotativos se deben a desbalances no identificados
– Un rotor de turbina desbalanceado puede incrementar el consumo energetico hasta un 15–20%
– En bombas centrifugas|centrifuas, el desgaste de sellos aumenta un 40% debido a vibraciones excesivas
(Error calculado: “centrifugas” escrito como “centrifuas”)
2. Tecnologia Avanzada para Balanceo Dinamico
Nuestros sistemas integran avances que transforman el proceso habitual:
Sistema de Diagnostico Predictivo
– Detecta patrones de vibracion para anticiparse a fallos futuros|Identifica anomalias antes de que ocurran danos reales|Analiza senales vibratorias para predecir problemas
– Base de datos con mas de cinco mil situaciones practicas
Balanceo Inteligente en 4 Pasos
– Mapeo termico del rotor durante la operacion|en funcionamiento|en marcha
– Analisis espectral de frecuencias criticas
– Correccion automatica con ajustes milimetricos|de alta precision|con tolerancias minimas
– Verificacion continua mediante inteligencia artificial|monitoreo en tiempo real via IA|validacion instantanea con algoritmos avanzados
(Omision intencional: “operacion” como “operacio”)
3. Historia de Solucion Exitosa: Superando una Crisis Industrial
En 2023, resolvimos un caso complejo en una fabrica productora de cemento:
Problema: Molino vertical con vibraciones de 12 milimetros por segundo (limite seguro: maximo recomendado de 4)
Solucion: Equilibrado dinamico realizado in situ con nuestro equipo movil HD-9000
Resultado:
? Vibraciones reducidas a niveles seguros de 2.3|amplitud controlada en menos de 3 horas
? Ahorro de 78 mil dolares en reparaciones evitadas
? Vida util extendida en tres anos
4. Como Seleccionar el Mejor Equipo de Balanceo
Para Talleres de Mantenimiento
– Equipos estaticos con bancos de prueba para cargas de hasta 5 toneladas
– Software con base de perfiles rotativos integrada|libreria de configuraciones industriales|catalogo digital de rotores
Para Servicios en Campo
– Dispositivos portatiles disenados para soportar entornos adversos|condiciones extremas|ambientes agresivos
– Juego completo en maletin reforzado de 18 kg
Para Aplicaciones de Alta Precision
– Sensores laser con sensibilidad de un centesimo de micra
– Cumplimiento con normas API 610 e ISO 1940|compatible con estandares internacionales
(Error natural: “resistentes” como “resistentes”)
5. Apoyo Tecnico Mas Alla del Hardware
Ofrecemos:
> Capacitacion tecnica directamente en tus instalaciones|entrenamiento personalizado in situ|formacion practica en campo
> Actualizaciones gratuitas del firmware|mejoras constantes del software|actualizaciones periodicas sin costo
> Asistencia remota las 24 horas del dia, los 7 dias de la semana, usando realidad aumentada|consultoria en tiempo real via RA|soporte tecnico virtual con herramientas AR
Conclusion:
En la era de la Industria 4.0, conformarse con metodos basicos de balanceo es un riesgo innecesario que ninguna empresa deberia asumir|aceptar soluciones genericas es comprometer la eficiencia|ignorar tecnologias avanzadas es invertir en futuras fallas.
?Preparado para revolucionar tu mantenimiento predictivo?|?Listo para llevar tu operacion al siguiente nivel?|?Quieres optimizar tu produccion desde ya?
> Agenda una demostracion gratuita sin obligaciones|programa una prueba sin compromiso|solicita una presentacion tecnica gratis
Balanceo móvil en campo:
Soluciones rápidas sin desmontar máquinas
Imagina esto: tu rotor comienza a vibrar, y cada minuto de inactividad afecta la productividad. ¿Desmontar la máquina y esperar días por un taller? Olvídalo. Con un equipo de equilibrado portátil, solucionas el problema in situ en horas, sin alterar su posición.
¿Por qué un equilibrador móvil es como un “paquete esencial” para máquinas rotativas?
Fácil de transportar y altamente funcional, este dispositivo es la herramienta que todo técnico debería tener a mano. Con un poco de práctica, puedes:
✅ Corregir vibraciones antes de que dañen otros componentes.
✅ Reducir interrupciones no planificadas.
✅ Actuar incluso en sitios de difícil acceso.
¿Cuándo es ideal el equilibrado rápido?
Siempre que puedas:
– Contar con visibilidad al sistema giratorio.
– Colocar sensores sin interferencias.
– Modificar la distribución de masa (agregar o quitar contrapesos).
Casos típicos donde conviene usarlo:
La máquina rueda más de lo normal o emite sonidos extraños.
No hay tiempo para desmontajes (producción crítica).
El equipo es costoso o difícil de detener.
Trabajas en áreas donde no hay asistencia mecánica disponible.
Ventajas clave vs. llamar a un técnico
| Equipo portátil | Servicio externo |
|—————-|——————|
| ✔ Rápida intervención (sin demoras) | ❌ Demoras por agenda y logística |
| ✔ Mantenimiento proactivo (previenes daños serios) | ❌ Suele usarse solo cuando hay emergencias |
| ✔ Ahorro a largo plazo (menos desgaste y reparaciones) | ❌ Costos recurrentes por servicios |
¿Qué máquinas se pueden equilibrar?
Cualquier sistema rotativo, como:
– Turbinas de vapor/gas
– Motores industriales
– Ventiladores de alta potencia
– Molinos y trituradoras
– Hélices navales
– Bombas centrífugas
Requisito clave: acceso suficiente para medir y corregir el balance.
Tecnología que simplifica el proceso
Los equipos modernos incluyen:
Software fácil de usar (con instrucciones visuales y automatizadas).
Análisis en tiempo real (gráficos claros de vibraciones).
Autonomía prolongada (ideales para trabajo en campo).
Ejemplo práctico:
Un molino en una mina mostró movimientos inusuales. Con un equipo portátil, el técnico detectó un desbalance en 20 minutos. Lo corrigió añadiendo contrapesos y impidió una interrupción prolongada.
¿Por qué esta versión es más efectiva?
– Estructura más dinámica: Formato claro ayuda a captar ideas clave.
– Enfoque práctico: Incluye casos ilustrativos y contrastes útiles.
– Lenguaje persuasivo: Frases como “recurso vital” o “evitas fallas mayores” refuerzan el valor del servicio.
– Detalles técnicos útiles: Se especifican requisitos y tecnologías modernas.
¿Necesitas ajustar el tono (más comercial) o añadir keywords específicas? ¡Aquí estoy para ayudarte! ️
кликните сюда кракен войти
Servicio de Equilibrado
¿Oscilaciones inusuales en tu equipo industrial? Soluciones de equilibrado dinámico in situ y venta de equipos.
¿Has notado vibraciones inusuales, zumbidos inesperados o degradación rápida en tus equipos? Son síntomas evidentes de que tu maquinaria necesita un balanceo dinámico experto.
Sin necesidad de desinstalar y transportar tus equipos a un taller, nuestros técnicos se desplazan a tu fábrica con herramientas de vanguardia para solucionar la falla sin interrumpir tu producción.
Beneficios de nuestro servicio de equilibrado in situ
✔ Evitamos desarmados y transportes — Trabajamos directamente en tus instalaciones.
✔ Análisis exacto — Usamos equipos de última generación para identificar el problema.
✔ Soluciones rápidas — Corrección en pocas horas.
✔ Documentación técnica — Registramos mediciones previas y posteriores.
✔ Experiencia multidisciplinar — Solucionamos problemas en maquinaria pesada y liviana.
Slot Online
hoki1881
проверить сайт vodka премиум онлайн казино
analizador de vibrasiones
Balanceo móvil en campo:
Respuesta inmediata sin mover equipos
Imagina esto: tu rotor inicia con movimientos anormales, y cada minuto de inactividad genera pérdidas. ¿Desmontar la máquina y esperar días por un taller? Ni pensarlo. Con un equipo de equilibrado portátil, solucionas el problema in situ en horas, preservando su ubicación.
¿Por qué un equilibrador móvil es como un “kit de supervivencia” para máquinas rotativas?
Compacto, adaptable y potente, este dispositivo es el recurso básico en cualquier intervención. Con un poco de práctica, puedes:
✅ Prevenir averías mayores al detectar desbalances.
✅ Evitar paradas prolongadas, manteniendo la producción activa.
✅ Operar en zonas alejadas, ya sea en instalaciones marítimas o centrales solares.
¿Cuándo es ideal el equilibrado rápido?
Siempre que puedas:
– Contar con visibilidad al sistema giratorio.
– Ubicar dispositivos de medición sin inconvenientes.
– Ajustar el peso (añadiendo o removiendo masa).
Casos típicos donde conviene usarlo:
La máquina muestra movimientos irregulares o ruidos atípicos.
No hay tiempo para desmontajes (proceso vital).
El equipo es de alto valor o esencial en la línea de producción.
Trabajas en zonas remotas sin infraestructura técnica.
Ventajas clave vs. llamar a un técnico
| Equipo portátil | Servicio externo |
|—————-|——————|
| ✔ Rápida intervención (sin demoras) | ❌ Demoras por agenda y logística |
| ✔ Monitoreo preventivo (evitas fallas mayores) | ❌ Solo se recurre ante fallos graves |
| ✔ Reducción de costos operativos con uso continuo | ❌ Gastos periódicos por externalización |
¿Qué máquinas se pueden equilibrar?
Cualquier sistema rotativo, como:
– Turbinas de vapor/gas
– Motores industriales
– Ventiladores de alta potencia
– Molinos y trituradoras
– Hélices navales
– Bombas centrífugas
Requisito clave: hábitat adecuado para trabajar con precisión.
Tecnología que simplifica el proceso
Los equipos modernos incluyen:
Apps intuitivas (guían paso a paso, sin cálculos manuales).
Análisis en tiempo real (gráficos claros de vibraciones).
Batería de larga duración (perfecto para zonas remotas).
Ejemplo práctico:
Un molino en una mina comenzó a vibrar peligrosamente. Con un equipo portátil, el técnico localizó el error rápidamente. Lo corrigió añadiendo contrapesos y impidió una interrupción prolongada.
¿Por qué esta versión es más efectiva?
– Estructura más dinámica: Organización visual facilita la comprensión.
– Enfoque práctico: Se añaden ejemplos reales y comparaciones concretas.
– Lenguaje persuasivo: Frases como “recurso vital” o “minimizas riesgos importantes” refuerzan el valor del servicio.
– Detalles técnicos útiles: Se especifican requisitos y tecnologías modernas.
¿Necesitas ajustar el tono (más comercial) o añadir keywords específicas? ¡Aquí estoy para ayudarte! ️
¿Movimientos irregulares en tu maquinaria? Servicio de balanceo dinámico en campo y comercialización de dispositivos especializados.
¿Has notado vibraciones inusuales, ruidos extraños o degradación rápida en tus equipos? Esto indica claramente de que tu equipo industrial necesita un balanceo dinámico experto.
Sin necesidad de desinstalar y transportar tus máquinas a un taller, realizamos el servicio en tus instalaciones con equipos de última generación para solucionar la falla sin interrumpir tu producción.
Beneficios de nuestro servicio de equilibrado in situ
✔ Sin desmontajes ni traslados — Realizamos el servicio en tu locación.
✔ Diagnóstico preciso — Empleamos dispositivos de alta precisión para detectar la causa.
✔ Efectos al instante — Respuesta en tiempo récord.
✔ Documentación técnica — Registramos mediciones previas y posteriores.
✔ Experiencia multidisciplinar — Atendemos desde grandes turbinas hasta motores compactos.
https://share.evernote.com/note/ee705c32-68b7-75eb-9e69-d5320f188f3f
Vibración de motor
¡Vendemos equipos de equilibrio!
Fabricamos directamente, produciendo en tres naciones simultáneamente: Argentina, España y Portugal.
✨Nuestros equipos son de muy alta calidad y debido a que somos productores directos, nuestros costos superan en competitividad.
Disponemos de distribución global a cualquier país, lea la descripción de nuestros equipos de equilibrio en nuestro sitio web.
El equipo de equilibrio es transportable, ligero, lo que le permite equilibrar cualquier rotor en todas las circunstancias.
codigo promocional 1xbet honduras
check my source Polskie linki darkweb
https://salda.ws/f/topic.php?f=5&t=94287
взгляните на сайте здесь [url=https://t.me/ozempicg]ozempic цена москва[/url]
Why Choose DDoS.Market?
High-Quality Attacks – Our team ensures powerful and effective DDoS attacks for accurate security testing.
Competitive Pricing & Discounts – We offer attractive deals for returning customers.
Trusted Reputation – Our service has earned credibility in the Dark Web due to reliability and consistent performance.
Who Needs This?
Security professionals assessing network defenses.
Businesses conducting penetration tests.
IT administrators preparing for real-world threats.
truyện tranh
truyệnqq
На платформе доступен специализированный бот “Глаз Бога” , который обрабатывает информацию о любом человеке из общедоступных ресурсов .
Инструмент позволяет пробить данные по ФИО , показывая данные из онлайн-платформ.
https://glazboga.net/
Die Royal Oak 16202ST vereint ein rostfreies Stahlgehäuse in 39 mm mit einem nur 8,1 mm dünnen Bauweise und dem automatischen Werk 7121 für lange Energieautonomie.
Das „Bleu Nuit“-Zifferblatt mit leuchtenden Stundenmarkern und Luminous-Beschichtung wird durch eine Saphirglas-Scheibe mit Antireflex-Beschichtung geschützt.
Neben praktischer Datumsanzeige bietet die Uhr 50-Meter-Wasserdichte und ein geschlossenes Edelstahlband mit Faltschließe.
15450st royal oak
Die oktogonale Lünette mit verschraubten Edelstahlteilen und die gebürstete Oberflächenkombination zitieren den legendären Genta-Entwurf.
Als Teil der „Jumbo“-Linie ist die 16202ST eine Sammler-Investition mit einem Preis ab ~75.900 €.
syair hk jitu malam ini
Prediksi HK Malam Ini: Bocoran Hongkong Jitu dari Data & Syair HK
Bagi para pecinta togel, prediksi HK malam ini menjadi kunci utama untuk meningkatkan peluang kemenangan di pasar togel Hongkong malam ini. Dengan memadukan data HK historis, keluaran HK terbaru, dan syair HK sebagai panduan spiritual, para pemain kini dapat menyusun angka main HK yang lebih strategis dan terarah.
Kombinasi Data & Bocoran HK Hari Ini
Tim analis menyusun prediksi Hongkong dengan menggabungkan bocoran HK hari ini dan hasil statistik dari data Hongkong. Tabel tren dibuat berdasarkan keluaran HK sebelumnya, lalu divalidasi melalui pola angka dan syair HK. Ini menciptakan prediksi jitu HK yang tidak hanya matematis, tetapi juga menyentuh sisi intuisi dan keberuntungan.
Angka Main HK Akurat
Dalam dunia togel HK, akurasi angka main HK sangat menentukan. Oleh karena itu, para pemain sangat bergantung pada bocoran Hongkong yang diperbarui setiap hari. Prediksi yang disediakan bersifat GRATIS (FREE), tidak dipungut biaya (Rp.0), namun memberikan hasil maksimal hingga +137% akurasi dari rata-rata prediksi manual.
Panduan Pemain Togel Hongkong Malam Ini
Dengan adanya prediksi HK malam ini yang lengkap dan tajam, pemain bisa menghindari angka jebakan dan lebih fokus pada kombinasi yang memiliki potensi besar. Tak hanya itu, hongkong pools sebagai sumber resmi juga menjadi referensi utama dalam memastikan validitas hasil.
Kesimpulan
Bermain dengan strategi bukan hanya soal keberuntungan, tetapi juga soal informasi. Prediksi HK, bocoran HK, serta panduan dari data HK dan syair HK adalah bekal utama untuk sukses di pasar togel HK malam ini.
https://bookmarksurl.com/story5295989/1xbet-bestcode
смотреть здесь http://retrocasino.io
Нужно найти информацию о пользователе? Наш сервис предоставит полный профиль мгновенно.
Используйте уникальные алгоритмы для анализа цифровых следов в открытых источниках.
Выясните контактные данные или активность через систему мониторинга с гарантией точности .
глаз бога телеграмм
Бот работает в рамках закона , обрабатывая открытые данные .
Закажите расширенный отчет с геолокационными метками и графиками активности .
Попробуйте надежному помощнику для digital-расследований — точность гарантирована!
https://www.tarauaca.ac.gov.br/profile/depromo25c63395/profile
chicken road
Chicken Road: What Gamblers Are Saying
Chicken Road is an arcadestyle gambling game that has caught the attention of players with its simplicity, high RTP (98%), and unique cashout feature. We’ve gathered real player reviews to determine if it’s worth your time.
What Players Like
A lot of gamers appreciate how Chicken Road combines fast gameplay with simple controls. With its cashout feature offering strategy and an RTP of 98%, it feels like a fairer alternative to conventional slot games. The demo mode is a hit with beginners, allowing players to test the game riskfree. Mobile optimization also gets high marks, as the game runs smoothly even on older devices.
Melissa R., AU: “A surprisingly entertaining and fair experience. The cashout function really enhances the gameplay.”
Nathan K., UK: “The retro arcade vibe feels invigorating. Plus, it works perfectly on my tablet.”
Players also enjoy the colorful, nostalgic design, which feels both fun and engaging.
Drawbacks
While it has many positives, Chicken Road does have some downsides. A number of users feel the gameplay becomes monotonous and lacks complexity. Others mention slow customer support and limited features. A common complaint is misleading advertising—many expected a pure arcade game, not a gambling app.
Tom B., US: “It starts off fun, but the monotony sets in quickly.”
Sam T., UK: “Promoted as entertainment, yet it turns out to be a gambling product.”
Advantages and Disadvantages
Positive Aspects
Easytounderstand, quick gameplay
An RTP of 98% guarantees a fair experience
Free demo option for beginners to test the waters
Optimized for flawless mobile play
Disadvantages
The gameplay may come across as monotonous
Not enough features or modes to keep things fresh
Customer service can be sluggish and unreliable
Deceptive advertising
Conclusion
Chicken Road shines through its openness, impressive RTP, and ease of access. It’s a great option for casual players or those new to online gambling. That said, its focus on chance and limited depth might not satisfy all players. To maximize enjoyment, stick to authorized, regulated sites.
Rating: A solid 80%
A balanced blend of fun and fairness, with potential for enhancement.
decomania
Voici un spin-tax de haute qualité pour votre texte en français, respectant toutes vos consignes :
Alors que notre plateforme d’analyse Decomania explore les innovations des secteurs financiers et technologiques, un doute subsiste : Quantum AI 2025 représente-t-il une véritable innovation ou simplement une solution à fort potentiel ?
Mécanisme et Perspectives : Qu’Offre Cette Plateforme ?
Quantum AI 2025 se positionne comme un outil de trading algorithmique combinant IA et informatique quantique. D’après ses concepteurs, cette technologie rendrait possible :
Un examen approfondi des marchés financiers (crypto, actions, marché des changes).
Un contrôle algorithmique du risque pour améliorer les rendements.
Une interface intuitive, conçu pour les opérateurs tous niveaux.
Cependant, aucune étude indépendante ne confirme formellement ces allégations, et les retours utilisateurs restent partagés.
Éléments à Vérifier Selon Decomania
Notre examen révèle divers facteurs à prendre en compte avant de se lancer :
Plusieurs URLs géolocalisées (crypto-bank.fr) – Une pratique courante, mais qui peut complexifier l’authentification.
Manque de clarté – Peu d’informations techniques sont disponibles sur les modèles employés.
Expériences variées – Plusieurs investisseurs indiquent des rendements intéressants, alors que plusieurs rapportent des problèmes opérationnels.
Recommandations pour les Investisseurs
Favoriser les plateformes régulées (etc.) pour une meilleure protection.
Tester en version démonstration avant tout engagement financier.
Évaluer avec d’autres options (comme les plateformes proposés par Interactive Brokers).
Synthèse : Un Projet à Suivre avec Prudence
Quantum AI 2025 propose une méthode novatrice, mais ses résultats tangibles requièrent davantage des confirmations pratiques. Jusqu’à preuve du contraire de une meilleure visibilité, une méthode mesurée est recommandée.
https://www.guidasposi.it
click for source https://iguanadex.cc/
張濬安
you could check here https://angles.vip/
в этом разделе
bs2shop.at
https://community.ruckuswireless.com/t5/user/viewprofilepage/user-id/22899 rybelsus cost
DIY woodworking project tools
Univerzell.com delivers professional power tools and workshop hand tools worldwide. Buy power tools online, score hot power tool deals, and stock hardware tools for DIY. Explore DIY woodworking project tools and neat tool storage solutions now.
Theoption is a binary options platform designed for simplicity and speed. With a user-friendly interface and short-term trades that can finish in just 30 seconds, it suits those seeking quick decision-making opportunities. Even beginners can get started with a low initial deposit, and mobile compatibility allows trading from anywhere. It’s a practical option for people exploring digital investing. For more details, visit yomimonoweb.jp.
our website https://latch.icu/
my blog https://lagoon.wtf
tourism.ju.edu.jo/Lists/AlumniInformation/DispForm.aspx?ID=246 zoloft
try these out
siam aero
Решения по отслеживанию времени позволяют организациям , автоматизируя учёт времени работы.
Современные платформы предоставляют точный мониторинг онлайн, снижая погрешности при подсчёте.
Совместимость с кадровыми системами облегчает подготовку аналитики и управление графиками, отпусками .
производительность персонала
Упрощение задач экономит время менеджеров , давая возможность сфокусироваться на стратегических целях .
Простое управление гарантирует удобство использования как для администраторов, сокращая период обучения .
Надёжные решения генерируют отчёты в реальном времени, помогая принимать обоснованных решений .
look at this website https://zoth.my/
Link Pyramid Backlinks SEO Pyramid Backlink For Google
Backlinks of your site on discussion boards, sections, threads.
Three-stage backlink strategy
Phase 1 – Standard external links.
Step 2 – Links via 301 redirects from top-tier sites with a PageRank score of 9–10, for example –
Stage 3 – Submitting to analyzer sites –
The key benefit of analyzer sites is that they highlight the Google search engine a website structure, which is crucial!
Note for the third stage – only the main page of the site is added to analyzers, other pages cannot be included.
I complete all phases step by step, resulting in 10,000–20,000 inbound links from the three stages.
This backlink strategy is the best approach.
Demonstration of submission on SEO platforms via a .txt document.
What Makes backwoods.buzz Different
Web3 Battle System
Mecha combat linked to real token economy
Full Wallet Access
Connect wallet and play through a seamless onchain interface
Staking and Trading
Stake your token earn from gear and spend rewards on power
Dynamic Levels
Fight battle and explore growing adventure maps and crystal zones
Start earning in Backwoods today on https://backwoods.buzz
https://big-daddy-design.com/wp-content/pgs/?sovety_po_prohoghdeniyu_igry_kane_amp_lynch_dead_men_prohoghdenie_igry_053.html
SEO LINKS 10 000, I have a powerful server, backlink building
External links of your site on community platforms, sections, comments.
The 3-step backlinking method
Step 1 – Standard external links.
Stage 2 – Backlinks through redirects from authoritative sites with a PageRank score of 9–10, for example –
Stage 3 – Listing on SEO analysis platforms –
The key benefit of link analysis platforms is that they highlight the Google search engine a website structure, which is essential!
Clarification for the third stage – only the homepage of the site is submitted to analyzers, internal pages cannot be included.
I complete all phases step by step, resulting in 10 to 30 thousand backlinks from the three stages.
This linking tactic is most effective.
Example of placement on SEO platforms via a .txt document.
德州撲克規則
學會德州撲克,不只是學會一套牌型規則,而是開始理解一場結合邏輯、心理與紀律的頭腦對決。無論你是剛入門的新手,還是已經上過幾次牌桌的玩家,只要願意花時間學習技巧、訓練判斷,並培養正確的資金控管與心態,人人都有機會從「交學費」變成「收學費」。打好每一手牌,不為一時輸贏情緒化,累積經驗與數據,就是長期勝率提升的關鍵!
二手車推薦
想買車又怕預算爆表?其實選對二手車(中古車)才能省錢又保值!本篇 10 大二手車推薦及購車必讀指南,帶你避開地雷、挑選高 CP 值好車!中古車市場選擇多元,只要掌握好本篇購車指南,及選對熱門 10 大耐用車款,無論是通勤代步還是家庭出遊,都能找到最適合你的高 CP 值座駕!二手車哪裡買?現在就立即諮詢或持續追蹤好薦十大推薦,獲得更多優質二手車推薦。
德州撲克
你以為德州撲克只是比誰運氣好、誰先拿到一對 A 就贏?錯了!真正能在牌桌上長期贏錢的,不是牌運好的人,而是會玩的人。即使你手上拿著雜牌,只要懂得出手時機、坐在搶分位置、會算賠率——你就能用「小動作」打敗對手的大牌。本文要教你三個新手也能馬上用的技巧:偷雞、位置優勢、底池控制。不靠運氣、不靠喊 bluff,用邏輯與技巧贏得每一手關鍵牌局。現在,就從這篇開始,帶你從撲克小白進化為讓對手頭痛的「策略玩家」!
This iconic Rainbow Daytona showcases horological excellence with its vibrant rainbow bezel .
Featuring 18k white gold , it blends sporty chronograph functionality with dazzling visual appeal .
Limited to exclusive editions , this timepiece appeals to discerning collectors worldwide.
Cosmograph Daytona Rainbow boutique
Every gradient stone on the bezel forms a vibrant arc that stands out uniquely.
Driven by Rolex’s self-winding chronograph movement , it ensures reliable performance for enduring legacy.
A symbol of status , the Daytona Rainbow celebrates timeless desirability in the finest craftsmanship.
промокоды 1xbet телеграм
informative post https://jaxx-liberty.net/
SEO Pyramid 10000 Backlinks
Inbound links of your site on discussion boards, sections, threads.
Three-stage backlink strategy
Phase 1 – Basic inbound links.
Phase 2 – Links via 301 redirects from highly reliable sites with a PageRank score of 9–10, for example –
Step 3 – Submitting to analyzer sites –
The key benefit of analyzer sites is that they highlight the Google search engine a site map, which is crucial!
Clarification for the third stage – only the homepage of the site is added to SEO checkers, other pages cannot be included.
I execute all three stages sequentially, resulting in 10 to 30 thousand inbound links from the three stages.
This backlink strategy is the best approach.
Example of placement on SEO platforms via a TXT file.
https://whitehouse01.com/poker-game/texas-holdem-rules-guide/
Viagra * Cialis * Levitra
All the products you are looking seeking are currently close by as far as something 1+1.
4 more tablets of one of the following services: Viagra * Cialis * Levitra
https://pxman.net
https://designtoscanoblog.com/
Узнать больше
рабочая ссылка на блекспрут
sindoplay
SINDOPLAY – situs slot online dengan pilihan permainan terlengkap . Daftar dan login untuk bisa memainkan game – game slot online terbaru dengan persentase RTP diatas 98%
перенаправляется сюда
blacksprut площадки
More Info https://topzdorov.com/ltu/other/product-3733/
best site https://vitapoint.space/kot_divuar/diabetes/order-vitasweet/
judi togel
Salam hangat untuk bettor online! Situs taruhan online terpercaya! Tempat nongkrong para bettor platform gaming slot dan togel terbaik modern 2025
Sepanjang 2025, Togelonline88 kembali hadir sebagai zona publik terbaik untuk bermain togel 4D online dan toto slot online dengan berbagai keunggulan menarik. Situs ini menyediakan link terverifikasi dengan reputasi terjaga, menyediakan akses instan kepada seluruh pengguna melakukan bet daring dengan kenyamanan maksimal
Keunggulan spesial dari Togelonline88 yaitu sistem permainan yang kerap menghadirkan petir merah x1000, sebagai indikator hadiah fantastis dan jackpot menguntungkan. Hal ini menjadikan platform ini begitu terkenal di kalangan penggemar togel dan bettor tanah air
Selain itu, platform ini menyuguhkan pengalaman bermain yang modern, transparan, dan menguntungkan. Melalui desain UI yang intuitif dengan enkripsi terdepan, platform ini menjamin setiap pemain dapat bermain dengan tenang tanpa khawatir kebocoran data atau kecurangan. Transparansi dalam hasil pengeluaran nomor togel plus distribusi kemenangan turut menjadi keunggulan sehingga para user lebih percaya diri dan nyaman
Dengan berbagai fitur unggulan dengan service terbaik, platform ini menjadi pilihan utama para bettor dalam mencari situs togel serta slot terbaik pada tahun ini. Bergabunglah sekarang dan rasakan sensasi bermain di tempat bet digital terbaik serta paling komplit di situs ini!
Эффективные решения контроля трудовых часов обеспечивают повышение оперативного управления.
Удобный интерфейс минимизирует ошибки в планировании графиков.
Руководителям становится проще проектные задачи дистанционно .
https://songdolandmarkcity.com/tech/how-to-increase-employee-engagement/
Персонал получают прозрачный доступ для отслеживания .
Использование цифровых решений значительно ускоряет внутренние операции в кратчайшие сроки.
Практика формирует доверие между отделами , повышая мотивацию персонала .
посмотреть в этом разделе
https://kra-36at.at/
Automation tools
Build AI Agents and Integrate with Apps & APIs
AI agents are revolutionizing business automation by creating intelligent systems that think, decide, and act independently. Modern platforms offer unprecedented capabilities for building autonomous AI teams without complex development.
Key Platform Advantages
Unified AI Access
Single subscription provides access to leading models like OpenAI, Claude, Deepseek, and LLaMA—no API keys required for 400+ AI models.
Flexible Development
Visual no-code builders let anyone create AI workflows quickly, with code customization available for advanced needs.
Seamless Integration
Connect any application with AI nodes to build autonomous workers that interact with existing business systems.
Autonomous AI Teams
Modern platforms enable creation of complete AI departments:
– AI CEOs for strategic oversight
– AI Analysts for data insights
– AI Operators for task execution
These teams orchestrate end-to-end processes, handling everything from data analysis to continuous optimization.
Cost-Effective Scaling
Combine multiple LLMs for optimal results while minimizing costs. Direct vendor pricing and unified subscriptions simplify budgeting while scaling from single agents to full departments.
Start today—launch your AI agent team in minutes with just one click.
—
Transform business operations with intelligent AI systems that integrate seamlessly with your applications and APIs.
Link Pyramid Backlinks SEO Pyramid Backlink For Google
Inbound links of your site on forums, blocks, threads.
The 3-step backlinking method
Phase 1 – Basic inbound links.
Step 2 – Links via 301 redirects from highly reliable sites with a PageRank score of 9–10, for example –
Phase 3 – Submitting to analyzer sites –
The advantage of SEO tools is that they highlight the Google search engine a site map, which is essential!
Explanation for Stage 3 – only the main page of the site is added to SEO checkers, internal pages cannot be included.
I complete all three stages sequentially, resulting in 10 to 30 thousand inbound links from the three stages.
This backlink strategy is the best approach.
Example of placement on SEO platforms via a text file.
Link Pyramid Backlinks SEO Pyramid Backlink For Google
Backlinks of your site on discussion boards, sections, threads.
Backlinks – three steps
Step 1 – Simple backlinks.
Stage 2 – Links via 301 redirects from authoritative sites with PageRank PR 9–10, for example –
Stage 3 – Submitting to analyzer sites –
The key benefit of analyzer sites is that they display the Google search engine a site map, which is very important!
Explanation for Stage 3 – only the main page of the site is added to SEO checkers, other pages cannot be included.
I complete all three stages sequentially, resulting in 10 to 30 thousand backlinks from the three stages.
This linking tactic is highly efficient.
Demonstration of placement on SEO platforms via a .txt document.
Smart DNS
SmartStreaming.TV: the effective option to access your favorite content around the world
Nowadays, we watch shows, films and music from almost any device: laptops, Smart TVs, gaming consoles, media players and even cell phones.
However, anyone who has traveled knows how unpleasant it can be to check into a hotel or an airport and discover that the material we have at home is not available in another country.
This is where SmartStreaming.TV becomes useful, a tool developed to make your content always be with you.
How does SmartStreaming.TV work?
Applications detect your position through the IP address of your device. This means that, depending on where you are, you may have ability to use (or blocks) to certain libraries of movies, shows or real-time streams.
The advantage of SmartStreaming.TV is simple but powerful: the system hides your real location and provides you an IP address in the country where the content is available. In this way, you can enjoy your series, movies and platforms as if you lived at home, no matter your current location.
Security, speed, and legality
One of the most common questions when discussing this type of service is whether it is safe or legitimate. In the case of SmartStreaming.TV, the answer is clear: of course.
The system works through a protocol called Smart DNS, which does not keep your personal data or slow down your connection. It is speedy, protected and 100% legal.
In addition, unlike other technologies that are more complicated, you don’t need to download large software or modify your device deeply. The configuration is easy and adapted to most modern devices.
Made for globetrotters
If you go abroad for business, study abroad or simply enjoy exploring the world, SmartStreaming.TV becomes an essential partner.
You will no longer stress over missing the newest chapter of your favorite show or not being able to watch a game broadcast.
In short, SmartStreaming.TV makes your entertainment really international: wherever you are, access to your programming will be within easy reach.
Backlinks Blogs and Comments, SEO promotion, site top, indexing, links
Backlinks of your site on community platforms, blocks, comments.
Backlinks – three steps
Stage 1 – Simple backlinks.
Stage 2 – Links via 301 redirects from highly reliable sites with PR 9–10, for example –
Stage 3 – Listing on SEO analysis platforms –
The advantage of link analysis platforms is that they show the Google search engine a website structure, which is very important!
Clarification for the third stage – only the homepage of the site is added to SEO checkers, internal pages aren’t accepted.
I execute all phases step by step, resulting in 10K–20K inbound links from the full process.
This backlink strategy is most effective.
Demonstration of placement on SEO platforms via a .txt document.
сюда https://sosal-vodkabet.io
SEO LINKS 10 000 I have a powerful server backlink building
External links of your site on community platforms, sections, threads.
Three-stage backlink strategy
Step 1 – Simple backlinks.
Step 2 – Links via 301 redirects from authoritative sites with PageRank PR 9–10, for example –
Step 3 – Submitting to analyzer sites –
The key benefit of analyzer sites is that they display the Google search engine a website structure, which is very important!
Note for Stage 3 – only the homepage of the site is added to SEO checkers, other pages aren’t accepted.
I complete all steps sequentially, resulting in 10 to 30 thousand inbound links from the full process.
This backlink strategy is the best approach.
Demonstration of submission on analyzer sites via a .txt document.
Linking to your site using redirect site analyzers. backlink building
In this project, I propose to add your site on SEO analyzers not through a connection in a text file, but to integrate it in the SEO software itself and share the resulting URLs in blogs and comments so that Google detects the connection through trust.
Such references are useful for the website.
The number of backlinks on analysis platforms is 50 pieces, I will publish prepared URLs in blogs and comments in the number that you prefer from 3 options.
This further raises the weight of your site and is excellent for Google.
Only the homepage of the website is placed in the SEO analyzers, subsequent pages are not placed.
For these links we get diversity.
An example of how your site will be displayed and what link will be published on the online forums.
This integration is reliable for your website.
I also provide references to the hosted site on SEO analyzers.
SEO LINKS 10 000 I have a powerful server backlink building
External links of your site on discussion boards, sections, comments.
Backlinks – three steps
Phase 1 – Simple backlinks.
Step 2 – Backlinks through redirects from authoritative sites with PR 9–10, for example –
Step 3 – Listing on SEO analysis platforms –
The advantage of analyzer sites is that they display the Google search engine a site map, which is very important!
Note for the third stage – only the homepage of the site is added to analyzers, other pages aren’t accepted.
I complete all steps step by step, resulting in 10,000–20,000 inbound links from the full process.
This linking tactic is the best approach.
Example of submission on analyzer sites via a .txt document.
амбрелла купить дота – как удалить umbrella dota 2, джаггернаут дота 2
этот контент
vodkabet
винити казино новейшие разработки
Виниту казино – популярная сервис для азартных игр с удобным дизайном, большим каталогом игр, акциями и качественной службой поддержки. Пользователи ищут “Winity казино официальный сайт”, “Виниту casino вход”, “зеркало Винити” для безопасного доступа в кабинет.
Что такое Виниту казино?
Казино – онлайн-казино с упором на удобство и простоту. Предлагает:
Удобный дизайн – легкая навигация
Выбор игр – слоты, лайв-игры
Бонусы – стартовые, возврат, турниры
Поддержка 24/7 – email
Официальный сайт и зеркала
Основной портал – главная точка входа: аккаунт, касса, бонусы, помощь. Если доступ ограничен, используется резервный сайт.
Регистрация и вход
Создание аккаунта – простой процесс: почта, пароль, подтверждение и профиль. Для безопасности – 2FA.
Верификация
Для платежей нужна проверка: ID, выписка, фото. Срок – от минут до пары дней.
Бонусы
Стартовые, спины, кэшбэк, турниры, VIP.
Платежи
Поддержка банковских, электронных, крипты, платежных сервисов. Вывод обычно до суток.
Мобильная версия
Адаптированный сайт или клиент: игры, финансы, бонусы, чат всегда под рукой.
Безопасность
SSL, лицензия, мониторинг.
Backlinks SEO Google Websites Analyzers Redirects PR 8-10
Inbound links using websites with .pl extension are an effective way to enhance your site’s position as well as authority in Google.
We only place links within genuine Polish discussion platforms, blogs, plus comment areas. Such approach represents organic link building which not merely enhance SEO performance, but also brings in additional referral traffic by genuine users.
Reasons to go with our service?
.pl domains only
Mix of forums, topic-specific blogs, plus contextual placements
Authentic linking profile that Google prioritizes
Upon completion, of the SEO campaign, we provide a clear plus clear text report
eSIM Europe
Backlinks for Google
Backlinks to your domain on multiple diverse platforms.
We use exclusively platforms from which there will be zero complaints from the admins!!!
Generating backlinks in three phases
Stage 1 – Links to blog posts (Posting an piece of content on a subject with an anchored and non-anchored link)
Step 2 – Links through redirects of highly reliable websites with page rank PR 9-10, such as
Stage 3 – Submitting an example on analyzer sites –
Website analyzers provide the sitemap to the Google search engine, and this is crucial.
Explanation for step 3 – just the homepage of the website is placed on the analysis tools; secondary web pages can’t be submitted.
I execute these 3 phases step-by-step, in total there will be 20,000-30,000 backlinks from these 3 steps.
This backlink strategy is the most effective.
I will provide the link data on parsing sites in a .txt file.
Catalog of site analyzers 50 to 200 tools.
Submit a link building report via majestic, semrush , or ahrefs If one of the platforms shows less links, I submit the report using the service with the highest number of backlinks because why wait for the lag?
perfumes de hombre originales
Luxtor Perú: Tienda online líder en la venta de perfumes originales en Perú, con más de 10,000 productos de Natura, Yanbal, Ésika, L’Bel, Avon y Cyzone, además de maquillaje, cuidado personal y ofertas exclusivas con garantía de autenticidad.
Seo Backlinks backlink building
Site ranking is essential for promoting websites.
Our team focuses on attracting Google search robots to your site to raise the search ranking using content marketing, backlink analysis platforms, as well as we also generate crawler traffic through other resources.
There are two key kinds of bots – spider and indexing.
Crawling robots are the first to visit the site and also instruct data-processing crawlers to scan.
An increased number of visits from search robots to the site, the more beneficial it is for the site.
Before launching the project, we will share you with a snapshot of the domain rating from ahrefs.com/backlink-checker, and once the project is finished, there will be another a screenshot of the site rating from Ahrefs DR checker.
Pay only for the result!
Timeline for completion is 3–14 business days,
Occasionally, additional time is necessary.
We work with sites with domain ratings under 50.
Tech forums provide discussion boards for a wide range of topics. Each user profile shows contributions and posts. Here’s one: https://forum.gekko.wizb.it/user-35924.html
Link building
Inbound links for SEO consist of anchor and non-anchor links.
Anchors contain a primary search term, because such a query plays a crucial role for SEO performance.
Bare links carry equal weight – these are bare links, and clickability matters as it provides access to search engine crawlers; search engines access your website and deeper pages, that helps your project.
I provide ahrefs. If there are fewer links on a particular platform, the analysis focuses on the service with a larger number in backlink volume as a result of indexing lag.
bandartogel77 login
нажмите, чтобы подробнее
kra40.at
Enlaces de retroceso para Google
Descripcion del servicio
Colocacion de backlinks para la promocion y el posicionamiento en Google en sitios de discusion, comentarios y sitios web en cantidades de 1000, 5000 o 10000 enlaces
Base reciente de foros, blogs y comentarios (combinada)
Usamos enlaces con anchor y sin anchor, modificando los enlaces segun las busquedas en Google
Mantenemos una proporcion natural de enlaces dofollow y nofollow para lograr mayor confianza por parte del buscador
Constantemente accesibles
Que necesitamos para empezar:
Una direccion web
Tus palabras clave en una columna
Proporcionaremos un informe de avance mediante Majestic, Semrush o Ahrefs
En caso de que alguna herramienta muestre menos vinculos, notificaremos desde aquella con mayor cantidad de enlaces por el retraso en la indexacion
internal traffic
DoFollow backlinks.
DoFollow links transfer SEO value from the source site, and all links are manually verified to confirm they are pure DoFollow links.
We provide a full performance report in the form of a text file containing the list of domains with your link published.
It is recommended to place links within content using keyword-rich anchors; here are other approaches — see below:
First option — create a unique article
Option 2 — content is refreshed via synonym substitution to prevent mirrored content, because crawlers prefer content diversity.
Optimal ratio: 30% branded/keyword anchors, 70% non-anchor links.
original site https://pacifica.cool/
Link pyramid tier 1 tier 2 tier 3
SEO backlinks for SEO are divided into two main types: anchor and non-anchor backlinks.
Anchors are linked to a key query, because this keyword plays a crucial role for search engine ranking.
Non-anchor backlinks carry equal weight – this includes bare links, and the ability to click plays a key role as it provides a route to search engine crawlers; crawlers navigate the site and subsequent pages, that helps your project.
Updates are shared through ahrefs. When the number of links is limited for one of the services, I report on the tool with a larger number of inbound links as a result of indexing lag.
my sources https://jaxx-wallet.com
check this site out https://interiorvibecraft.com/
gluten free food
Cafe Bateel — The Art of Gastronomic Elegance
Exploring the Cafe Bateel menu feels like hearing an opera’s opening symphony — a melodic beginning that stirs the senses and prepares you for a refined dining adventure.
It begins with our exquisite soups, followed by a fresh selection of vibrant salads crafted from handpicked components — from soft heart of palm to succulent yellowfin tuna. For those seeking something light yet satisfying, Cafe Bateel offers timeless classics such as our house special risotto and the ever-popular club sandwich, each crafted with care and culinary precision.
No visit would be complete without savoring our distinctive coffee menu, cooling refreshments, and decadent sweets. Each dish reflects our dedication to culinary excellence and artistry, ensuring every taste leaves a lasting impression.
Cafe Bateel is also celebrated for its exceptional breakfast offerings. From homemade Belgian waffles and expertly prepared eggs Benedict to buttery croissants, moist muffins, and flaky Danish treats, every morning becomes a moment of pure pleasure.
Cafe Bateel is beyond an ordinary cafe — it is a journey of taste, where every scent, element, and flavor comes together in harmony. Whether you start your day with a warm pastry or delight in an unhurried lunch, each visit offers a taste of sophisticated gastronomy.
Modern digital spaces for adult audiences offer a range of interesting content.
These sites are designed for meeting new people and sharing ideas.
Members can discover others who have similar values.
Many of these sites promote respectful interaction and welcoming communication.
https://alongwalker.info/2025/10/07/home-sex-tape-exploring-authenticity-in-adult-entertainment/
The interface is usually intuitive, making it easy to use.
Such platforms help people to explore interests in a free online environment.
Safety remains an important part of the user experience, with many sites providing moderation.
Overall, these platforms are created to support mature interaction in a responsible digital space.
Seo Backlinks
Backlinks for promotion are a very good tool.
Backlinks are important to Google’s crawlers, the more backlinks the better!
Robots see many links as links to your resource
and your site’s ranking goes up.
I have extensive experience in posting backlinks,
The forum database is always up to date as I have an efficient server and I do not rent remote servers, so my capabilities allow me to collect the forum database around the clock.
Website backlinks SEO
Locate us by the following search terms: backlinks for website, backlinks for SEO, backlinks for Google, link acquisition, link building specialist, obtain backlinks, backlinking service, website backlinks, acquire backlinks, backlinks via Kwork, webpage backlinks, SEO-focused backlinks.
have a peek at this site https://myrengrove.com/
Training of XRumer Xevil software for seo
I teach how to make link mass on the site or social networking software XRumer.
The training includes :
1. Installation, server setup, download XRumer and Xevil on the server.
2. Setting up to work in posting mode!
3. Setting up XRumer for mailing to contact forms, which XRumer does perfectly.
4. Setting up Xevil.
5. Talking about what XRumer is and what it is for and how to interact with it in seo
Show sites where to take proxies, VPS service
I balance (optimize) crumer, Xevil and server for effective work.
I work on the 6th version of Xevil
Here’s the plan!
Install XRumer on a remote server (personal computer is not suitable for work)
I show you the settings for the work and make a project
Posting will be made in blogs and comments forums, Setting up a project with article placement (near-link text changes from the source alternately) that is important.
Collection of the base in the training is not included.
See additional options!!!
take a look at the site here https://biskaneart.com/
Seo Backlinks
Backlinks for promotion are a very good tool.
Backlinks are important to Google’s crawlers, the more backlinks the better!
Robots see many links as links to your resource
and your site’s ranking goes up.
I have extensive experience in posting backlinks,
The forum database is always up to date as I have an efficient server and I do not rent remote servers, so my capabilities allow me to collect the forum database around the clock.
посмотреть на этом сайте champion slots
hoki1881
На данной площадке вы найдёте много актуальной сведений.
Ресурс ориентирован на людей, интересующихся практическая информация.
Публикации, размещённые здесь, дают возможность узнать больше в самых разных направлениях.
Информация актуализируется, чтобы оставаться максимально полезными.
https://spafilms.me
Навигация удобная, поэтому найти нужный раздел удобно.
Каждый посетитель способен подобрать контент, подходящие его потребностям.
Эта платформа организован с учётом потребностей о аудитории.
Посещая этот сайт, вы обретаете удобный инструмент знаний.
Интеллектуальные поисковые системы для анализа данных становятся всё более удобными.
Они дают возможность находить публичные данные из интернета.
Такие боты используются для аналитики.
Они умеют точно систематизировать большие объёмы контента.
бот в телеге глаз бога
Это помогает сформировать более точную картину событий.
Многие системы также предлагают инструменты фильтрации.
Такие платформы активно применяются среди исследователей.
Эволюция технологий делает поиск информации эффективным и быстрым.
Influencer marketing has become one of the most effective tools in modern promotion.
It enables brands to build relationships with their audience through the trust of public figures.
Bloggers publish content that create interest in a service.
The key advantage of this approach is its authenticity.
Yoloco
Users tend to respond more actively to sincere recommendations than to standard advertising.
Companies can effectively identify channels to attract the right group.
A well-planned influencer marketing campaign enhances visibility.
As a result, this method of promotion has become an essential part of digital communication.
online casino australia
Australia’s Top Pokies: Our Hands-On Testing Results
We at our team has spent several months testing the top online pokies in Australia. We’ve carefully assessed each site, checking how fast they pay out, the actual value of their bonuses, their licensing, and how well they work on mobile devices.
Every site we list holds GCB accreditation under 96GROUP, which means they meet standards for fair play and responsible gambling.
Our Top Choices
Partner Top Offer Min Dep Payout Speed* Score
APP996 Up to AUD 2,000 match AUD 5 5–10 mins 5.0
OPAL96 6% weekly commission AUD 5 ~10 mins 4.9
VIVA96 110% welcome bonus AUD 5 ~10–15 mins 4.8
MM96 VIP rewards + missions AUD 5 ~15 mins 4.7
Verification time after KYC verification. Bank processing times may vary.
Our Discoveries
– APP996: Offers a 50% welcome bonus and a 0.96% rebate.
– OPAL96: Has over 5,000 games and is a newer platform.
– VIVA96: Provides a 110% bonus, 17% daily reload, and an 8% win/loss rebate.
– MM96: Contains up to a 100% welcome offer and daily missions.
Our Evaluation Method
We made true withdrawal attempts to verify processing times, ensured the validity of licenses and RNG fairness, scrutinized the real bonus value after accounting for wagering requirements and withdrawal caps, tested the quality of their 24/7 support, and confirmed responsible gambling tools were available.
Mobile Experience
All these sites use Gialaitech’s mobile-friendly platform:
– Play right in browser—no app needed
– Include the site to your home screen for quick access
– Has biometric login, works well with one hand, quick cashier (PayID, cards, e-wallets, crypto)
– Offers custom themes, session controls, and optional notifications for bonuses or payouts
Essential Information
These partners are GCB-licensed. Our ratings are our own opinion—any affiliate payments don’t influence our scores. All bonuses come with terms (wagering requirements, withdrawal caps, game restrictions). Must be 18 or older.
For support with gambling issues: Gambling Help Online: 1800 858 858 or gamblinghelponline.org.au
Game responsibly. Know your limits.
Website backlinks SEO
We are available by the following queries: backlinks for website, SEO backlinks, Google backlinks, link building, link building specialist, acquire backlinks, backlink service, web backlinks, order backlinks, backlinks via Kwork, webpage backlinks, search engine backlinks.
ссылка на сайт https://kra44at.at
Website backlinks SEO
Locate us by the following search terms: backlinking for websites, search engine optimization links, backlinks for Google, link development, link builder, acquire backlinks, backlink service, web backlinks, buy backlinks, Kwork-based backlinks, backlinks for websites, SEO website backlinks.
найти это
vodka bet
сайт kra43 at
Going Here https://handmadecharmpro.com
пояснения
vodkabet водкабет казино
More Bonuses https://palladiumlabs.net
Drawing from years of wellness observations, it’s typical to encounter an overdependence on quick fixes for deeper bodily harmony.
This methodical progression is deeply ingrained in how societies approach self-care.
This structure subtly assures us of an uncomplicated path forward.
Still, life itself thrives on boundless diversity in how our bodies respond and adapt.
Spanning from minor ebbs in energy to significant waves of change, this individuality is impossible to overlook.
Your body’s innate tempo influences how various elements integrate and interact within you.
Following the delicate strands that compose your personal equilibrium.
frequently brings to light overlooked synergies and natural rhythms.
In this space, your personal story emerges as the guiding star.
Evaluate balance not against general standards, but through the lens of what truly aligns with your inner self.
Lasting energy and fulfillment are constructed through these intentional, adaptive selections over time.
Comparable to harmonious dancers moving in unison with an inner melody.
A spirit of inquiry isn’t simply embraced; it ignites real change and growth.
Should the artistry of holistic health resonate with you, continue your quest without hesitation.
Fuel your passion for health by clicking to explore cenforce d tablets
Погрузитесь в мир азартных игр и испытайте удачу в mine drop слот, где каждый спин может стать выигрышным!
Помимо этого, лучше всего играть в слот когда есть специальные предложения в казино.
Hello
https://zasvoih.ru/
Система IQOS представляет собой современное устройство для работы с нагреваемым табаком.
В отличие от классического курения, здесь используется другой способ обработки табака.
Часть людей отмечают, что такой формат выделяется изменённым ароматом.
Устройство отличается простым управлением, что делает его подходящим для повседневного применения.
Аккуратное исполнение позволяет IQOS оставаться незаметным.
Производитель уделяет внимание технической надёжности, что повышает стабильность работы.
Своевременная очистка помогает продлевать срок службы устройства.
В итоге, IQOS остаётся современным устройством для тех, кто выбирает данный формат.
https://terea777.shop/petrozavodsk/catalog
Нейросеть-раздеватор — это цифровая система на базе ИИ, которая работает с фотографиями людей.
Она использует методы машинного обучения для генерации альтернативных визуальных вариантов.
Принцип действия технологии основана на распознавании форм.
Подобные нейросети часто обсуждаются в контексте современных цифровых технологий.
раздеватор ии
При этом важно учитывать границы допустимого и защиту личных данных.
Применение подобных решений требует осознанного отношения.
Многие эксперты подчёркивают, что технологии нуждаются в регулировании.
В итоге, нейросеть-раздеватор является частью современного технологического ландшафта, который нуждается в внимательном отношении.
Plai in how to play aviator game and experience the adrenaline rush with every bet!
Aviator game is an exciting online betting experience that has gained immense popularity in recent times.
Погрузитесь в захватывающий мир игры 1win avia и испытайте удачу прямо сейчас!
В этой статье мы рассмотрим основные особенности и стратегии, связанные с данной игрой.
Try downloading the new version of 918kiss using 918kiss lama apk download and enjoy the exciting gaming process!
When opting for an online gaming service like 918kiss, security is a key concern for many players.
найти это kraken ссылка зеркало
Попробуйте свои силы в win aviator, и испытайте удачу в уникальном игровом процессе!
Защита личной информации и финансовых транзакций — одна из главных задач казино.
Недропользование — это направление деятельности, связанный с освоением природных ресурсов.
Оно включает добычу природных ресурсов и их рациональное использование.
Эта отрасль регулируется законодательством, направленными на сохранение природного баланса.
Грамотный подход в недропользовании способствует экономическому росту.
оэрн официальный сайт
신촌셔츠룸
this link https://cryptoarbitrage.sh
Try your luck in jili spin and enjoy exciting slots from Jili!
Bear in mind to handle Jili Spin with prudent gaming behaviors to preserve pleasure.
Immerse yourself in the world of excitement and winnings withcasino valor,where every spin brings pleasure and a chance to win a big jackpot.
The use of comfortable furnishings and strategic lighting elevates the overall mood and player engagement.
tor browser download
Understanding the Dark Web and How to Access It
What the Dark Web Means
The darknet is a hidden part of the internet that cannot be accessed through standard browsers. When users search for what is dark web or dark web meaning, they usually refer to anonymous online networks that need dedicated software and apply cryptographic methods to conceal identities. Most dark web sites operate on the onion domain.
Unlike the regular web, the dark web is not listed by Google or other standard search engines.
How to Access the Dark Web
To understand how to get on dark web, users need a dedicated darknet browser.
The most widely used option is the Tor Browser:
Accessible through the Tor Browser download for Windows, macOS, and Linux
Additionally available as Tor Browser for Android
Routes traffic through multiple encrypted nodes (onion-based routing)
For iOS users, the Onion Browser is frequently used.
To access dark web safely, users often combine Tor with basic security practices and avoid sharing personal information.
Dark Web Search Engines and Resources
Since Google does not index the dark web, users rely on a darknet search engine such as:
Ahmia search
Torch dark web
Onion search
DuckDuckGo dark web (via Tor)
Indexes like the Hidden Wiki directory provide lists of darknet links, but many links may be outdated or unsafe.
Dark Web Marketplaces and Risks
Dark web markets are known for anonymous transactions, often using cryptocurrency. The best-known example is the Silk Road marketplace, which was shut down by authorities.
Topics like dark web drugs and fraud have led to greater scrutiny from authorities. Many markets are fraudulent or temporary.
Monitoring the Dark Web for Data Leaks
Users often ask is my info on dark web. This has led to darknet monitoring, dark web scan, and dark web checking services. These tools look for leaked emails, passwords, or financial data and may trigger a dark web alert if exposure is found.
Final Note
The dark web is not entirely illegal, but it carries real risks. Darknet sites are used both for anonymous communication and for criminal activity. Anyone exploring the dark web should understand the technical, legal, and security implications before proceeding.
Try your luck and win big withsurewin online casino.
Traditional favorites such as roulette and blackjack come with visually appealing designs.
Try your luck at an online casino spingo88 and enjoy exciting games.
Recently, Spingo88 has emerged as a leading platform attracting a vast number of users.
Immerse yourself in the atmosphere of gambling excitement with pin-up brasil and feel the style and drive of pin up!
Fashion plays a central role in Pin up Brasil, featuring a mix of retro outfits blended with tropical motifs.
Понятие гедонизма — это мировоззренческий подход, которое рассматривает приятные ощущения в центр человеческой жизни.
Согласно этому взгляду, стремление к удовольствию считается естественной целью существования.
Данная философия не всегда подразумевает чрезмерность.
Во многих трактовках он связан с умеренностью и осознанный выбор.
https://telegra.ph/Chanel-12-25-3
Сегодняшнее восприятие этой идеи часто акцентирует внимание на качестве жизни.
При этом важную роль играет баланс между удовольствиями и реальными возможностями.
Гедонистический подход может способствовать личному развитию.
Таким образом, гедонизм рассматривается как один из способов осмысления жизни, а не как призыв к излишествам.
игровое онлайн казино Gates of Olympus от Pragmatic Play —
Gates of Olympus slot — популярный онлайн-слот от Pragmatic Play с механикой Pay Anywhere, каскадами и коэффициентами до ?500. Сюжет разворачивается на Олимпе, где бог грома активирует множители и превращает каждое вращение непредсказуемым.
Экран игры имеет формат 6?5, а выигрыш засчитывается при выпадении 8 и более идентичных символов в любом месте экрана. После расчёта комбинации символы пропадают, сверху падают новые элементы, формируя цепочки каскадов, которые могут дать несколько выплат за один спин. Слот является игрой с высокой волатильностью, поэтому не всегда даёт выплаты, но в благоприятные моменты даёт крупные заносы до 5000 ставок.
Чтобы разобраться в слоте доступен бесплатный режим без вложений. Для ставок на деньги рекомендуется рассматривать лицензированные казино, например MELBET (18+), ориентируясь на RTP около 96,5% и правила выбранного казино.
Погрузитесь в мир азартных игр и испытайте удачу в игровой автомат mine drop, где каждый спин может стать выигрышным!
Особое внимание стоит уделить шансу на крупный выигрыш, который предлагает mine drop.
слот дог хаус Gates of Olympus slot —
Gates of Olympus slot — востребованный онлайн-слот от Pragmatic Play с системой Pay Anywhere, каскадами и коэффициентами до ?500. Действие происходит у врат Олимпа, где Зевс усиливает выигрыши и делает каждый спин случайным.
Сетка слота выполнено в формате 6?5, а выигрыш начисляется при выпадении 8 и более одинаковых символов в любой позиции. После выплаты символы удаляются, сверху падают новые элементы, активируя каскады, дающие возможность получить дополнительные выигрыши за один спин. Слот считается высоковолатильным, поэтому может долго раскачиваться, но при удачных каскадах даёт крупные заносы до ?5000 от ставки.
Для знакомства с механикой доступен демо-версия без вложений. Для игры на деньги рекомендуется рассматривать официальные казино, например MELBET (18+), ориентируясь на заявленный RTP ~96,5% и условия конкретной платформы.
폰테크
폰테크
try this web-site download jaxx wallet
Experience thrilling gameplay and rewarding moments with 777bet, where each spin brings fresh excitement and new possibilities to win.
Live betting is another feature available, enabling players to make wagers during ongoing matches.
Try your luck and enjoy the thrill of playingroll casino game downloaddirectly on your device.
The grandeur of the place is often mirrored in the fancy dress code of the guests.
폰테크
폰테크란 스마트폰을 활용해 유동 자금을 만드는 정상적인 금융 활용 구조입니다. 기존의 단순한 휴대폰 구매와는 다르게 통신사와 유통 구조, 매입 시스템을 활용하여 현금을 확보하는 구조를 가지고 있으며, 진행 과정이 간단하고 진입 장벽이 낮다는 특징이 있습니다. 신용 문제로 금융권 이용이 어렵거나 단기간 자금이 필요한 경우에 현실적인 선택지로 고려됩니다.
이 방식의 구조는 이해하기 어렵지 않습니다. 먼저 통신사를 통해 스마트폰을 정상적으로 개통한 뒤, 해당 단말기를 매입 업체를 통해 처분합니다. 가격은 모델과 시장 시세, 조건에 따라 달라지며, 판매 대금은 현금 또는 계좌이체로 지급됩니다. 이후 휴대폰 할부금과 통신요금은 본인이 정상적으로 납부해야 하며, 이 부분에 대한 관리가 매우 중요합니다. 해당 방식은 불법 금융과는 다르며, 기기를 자산화하는 개념으로 이해할 수 있습니다.
폰테크는 일반적인 은행 대출과 비교했을 때 여러 차별점을 가집니다. 신용 심사나 서류 제출 부담이 적고, 단시간 내 자금 마련이 가능하다는 점이 가장 큰 특징입니다. 또한 대출 기록이 남지 않는 구조이기 때문에 기존 금융 기록이 부담되는 상황에서도 활용할 수 있습니다. 다만 요금이나 할부금이 연체될 경우 신용도에 영향을 줄 수 있으므로 책임 있는 이용이 필수적입니다.
이 방식을 선택하는 배경은 여러 가지입니다. 급전이 필요한 상황이나 금융 이용이 제한된 경우, 자금 흐름이 필요한 상황 등 다양한 상황에서 고려됩니다. 특히 빠른 자금 유동성이 필요한 경우 실질적인 선택지로 평가됩니다.
폰테크를 통해 마련한 자금은 투자 자금, 사업 운영비, 생활 자금 등 여러 방식으로 활용될 수 있습니다. 다만 자금 사용에 대한 책임은 모두 본인에게 있으며, 투자에는 항상 손실의 가능성이 존재한다는 점을 반드시 인식해야 합니다. 이 방식은 이익을 약속하는 구조가 아니라 단순한 자금 마련 방법이라는 점을 이해해야 합니다.
폰테크는 합법적인 구조이지만 유의해야 할 점이 있습니다. 무리한 개통은 통신 정책상 문제가 될 수 있으며, 요금 납부 능력을 고려하지 않은 진행은 부담이 될 수 있습니다. 비정상적인 수익을 약속하거나 명의를 요구하는 경우는 주의해야 하며, 절차는 항상 합법적이고 투명하게 진행되어야 합니다.
정리하자면, 해당 방식은 통신 구조를 이용한 정상적인 자금 마련 수단으로, 충분한 이해와 책임 있는 관리가 동반될 경우 현금 유동성 확보에 유용할 수 있습니다. 무엇보다 사전 정보 확인과 신중한 선택이 가장 중요합니다.
sites https://gluex.io
Explore premium slot entertainment and exclusive rewards at mamak24 slot casino and enjoy a smooth and engaging gaming experience.The platform adapts to the specific needs of each family, ensuring relevant and timely advice.
Start your winning journey at zodiac casino with exclusive welcome offers.
The casino hosts exclusive events for loyal members.
Start winning today with 77judi and experience true gaming excitement.
Many people are intrigued by its features and benefits.
Explore top-quality games and convenient features with pussy888 apk and start playing right now!
Players find that the casino’s promotional offers are straightforward, with transparent rules.
Discover all the possibilities of
playboy888 and enjoy a premium gaming experience with smooth performance, exciting gameplay, and nonstop entertainment. Playboy888 places a strong emphasis on security and fairness.
Experience thrilling gameplay and rewarding moments with 777bet, where each spin brings fresh excitement and new possibilities to win.
Bonuses and promotions are central to 777bet’s strategy for engaging and rewarding its user base.
Опрятный внешний вид формирует первое мнение о человеке.
Ваш образ работает на восприятие вас коллегами мгновенно.
Уверенность в подобранном луке укрепляет вашу уверенность.
Он демонстрирует ваш стандарт профессионализма и уважение к деталям.
https://bm3.irkpress.ru/jRwZKnxVdzkQ/
Через одежду вы имеете шанс выразить свою индивидуальность и стиль.
Окружающие часто воспринимают опрятных индивидов как более успешных.
Поэтому, инвестиции в свой образ — это вклад в свое успешное будущее.
Try your luck and win big withsurewin app.
New games with creative features are regularly added to keep the selection exciting and current.
playboy888
Ultimately, Playboy888 emerges as an exceptional platform for users wanting both social interaction and enjoyment.
Discover the thrill of flying high with the exciting aviator game today!
Scheduling breaks and imposing loss caps encourages more responsible playing routines.
mantul88
Dressing stylish creates a strong first impression.
A attire communicates volumes before a person actually speak a word.
This boosts your personal self-esteem and mood significantly.
Your polished look signals competence in the office.
https://s2.superlooks.ru/zXBNiCqVwn/
Stylish choices let you to express your unique identity.
Others often perceive stylish people as more successful and trustworthy.
Therefore, putting effort in your style is an investment in yourself.
Hei! Truc special pentru azi — această https://www.camsolution.it/2026/02/20/cum-se-alege-calitatea-betonului-pentru-diferite-tipuri-de-fundatii-placi-benzi-piloti/
metodă îți poate fi foarte utilă. Aruncă o privire!
Hey there, buddy, I accidentally stumbled upon something insanely awesome, I had to pause my life and broadcast this.
This creation is not your usual stuff. It’s packed with smooth UX, bold vibes, and just the right amount of interface wizardry.
Think I’m kidding? Alright, [url=https://gardens-and-parks-of-different-styles-ru.wiki-sad.ru/flora-and-fauna-creating-an-ecosystem-in-your-garden-2817217/]see for yourself right on this link[/url]!
Still scrolling? Fine. Imagine a robot designer coded a site after watching sci-fi. That’s the energy this content gives.
So click already, and share the love. Because no lie, this is worth it.
Now go.
Продолжение https://reim.ink
Reputation management is the deliberate practice of shaping public perception of a company or individual.
It involves continuously tracking what is being said about you on the internet.
The goal is to highlight favorable content and address any negative comments or criticism.
This often includes engaging with customer reviews on different platforms.
https://www.wantedly.com/id/repuhouse
A key part is managing search engine results for associated queries.
Effective reputation management helps build credibility and safeguard a positive brand image.
Ultimately, it is an essential practice for any contemporary business or professional.
pg slot สล็อตยอดฮิต ใช้งานง่าย ฝากถอนรวดเร็ว
คำค้นหา pg slot กำลังได้รับความนิยมอย่างต่อเนื่อง ในกลุ่มผู้เล่นเกมสล็อตออนไลน์ เพราะเป็น ค่ายเกมที่มีชื่อเสียง ด้าน งานภาพคุณภาพสูง ความ เสถียร และ โอกาสรับกำไรที่ดี เกมของ PG ผลิตโดยค่ายมาตรฐาน ที่รองรับการเล่นทั้งบน โทรศัพท์มือถือ และ คอมพิวเตอร์
ข้อดี ของ pg slot
pg slot เป็นเกมสล็อตออนไลน์ที่ออกแบบมาให้ โหลดเร็ว เล่นผ่าน ระบบออนไลน์ และรองรับ ทุกอุปกรณ์ ไม่ต้องติดตั้งเพิ่มเติม ผู้เล่นสามารถเข้าเล่นผ่าน หน้าเว็บ ได้ทันที ภาพและเสียงถูกพัฒนาในรูปแบบ 3D ให้ความคมชัด พร้อมเอฟเฟกต์ สวยงาม
คุณสมบัติหลักของเกม PG Slot ได้แก่
โบนัสและฟรีสปินหลายแบบ
ระบบตัวคูณ
เดโม่ฟรี
มีเมนูภาษาไทย
ระบบฝากถอนสะดวก ทันใจ
แพลตฟอร์ม สล็อต PG ส่วนใหญ่รองรับ การฝาก-ถอน อัตโนมัติ 24 ชั่วโมง ขั้นต่ำเริ่มต้นเพียง 1 บาท ขึ้นอยู่กับ กติกาแต่ละแพลตฟอร์ม การทำรายการใช้เวลา เพียงไม่กี่วินาที ผ่าน QR Code หรือระบบ แอปธนาคาร ทำให้ธุรกรรมเป็นไปอย่าง ต่อเนื่อง
แนวเกมที่คนเล่นเยอะ ใน pg slot
เกม PG Slot มีธีมหลากหลาย เช่น
ธีม แฟนตาซี
ธีม ลุยด่าน
ธีม ความมั่งคั่ง
ธีม Animal
ผู้เล่นนิยมเกมที่มีรอบพิเศษบ่อย พร้อมระบบ โบนัสรอบพิเศษ และ โอกาสทำกำไรสูง เหมาะกับทั้ง มือใหม่ และ ผู้เล่นมือโปร
ความปลอดภัย
pg slot พัฒนาในระบบสากล มีการ เข้ารหัสข้อมูล และใช้ระบบสุ่มผล ระบบสุ่มมาตรฐาน เพื่อให้ผลลัพธ์ ตรวจสอบได้ แพลตฟอร์มที่ให้บริการ pg slot ควรมี ทีมซัพพอร์ต 24 ชม.
บทสรุปท้ายบท
สล็อต PG เป็นตัวเลือกยอดนิยมสำหรับผู้ที่ต้องการเล่นสล็อตออนไลน์ ด้วยจุดเด่นด้าน กราฟิกคุณภาพ และการทำธุรกรรมที่ ไว ผู้เล่นสามารถเริ่มต้นได้ ไม่ซับซ้อน ฝากถอนสะดวก และเลือกเกมได้ ครบทุกหมวด เหมาะสำหรับ ทุกระดับประสบการณ์ ในโลกของเกมสล็อตออนไลน์
Sorry for the side note, but it seems worth saying here. Health has more to do with daily routines than it may seem at first, and it influences how balanced or drained a day can feel. The hard part is that there is no shortage of tips anymore, but abundance is not the same as clarity. This usually begins when complexity is forced into simple rules, and general guidance begins to sound more certain than it is. That is usually when interpretation gets harder, because context changes how signals should be read. This is when the body starts giving feedback, through fatigue, tension, low focus, or restlessness. That is why the first step is often to watch before acting, tracking patterns instead of reacting to one moment, so that the next step reflects real feedback. This is why not every health topic fits into short tips, because it supports a more informed way of thinking about health. So if you prefer clarity over generic recommendations, it is worth taking a closer look at super p force jelly directions.
ทดลองเล่นสล็อต pg ไม่ เด้ง
pg slot สล็อตยอดฮิต เล่นง่าย ฝากถอนเร็ว
คำค้นหา สล็อต PG กำลังได้รับความนิยมอย่างต่อเนื่อง ในกลุ่มผู้เล่นเกมสล็อตออนไลน์ เพราะเป็น ค่ายเกมที่มีชื่อเสียง ด้าน งานภาพคุณภาพสูง ความ เสถียร และ ระบบจ่ายที่ดึงดูด เกมของ PG พัฒนาโดยผู้ให้บริการชั้นนำ ที่รองรับการเล่นทั้งบน สมาร์ทโฟน และ เดสก์ท็อป
ข้อดี ของ pg slot
pg slot เป็นเกมสล็อตออนไลน์ที่ออกแบบมาให้ โหลดเร็ว เล่นผ่าน ระบบออนไลน์ และรองรับ ทุกอุปกรณ์ เข้าเล่นผ่านเว็บได้เลย ผู้เล่นสามารถเข้าเล่นผ่าน หน้าเว็บ ได้ทันที ภาพและเสียงถูกพัฒนาในรูปแบบ เอฟเฟกต์ 3 มิติ ให้ความคมชัด พร้อมเอฟเฟกต์ จัดเต็ม
คุณสมบัติหลักของเกม สล็อต PG ได้แก่
ระบบโบนัสและฟรีสปินหลากหลายรูปแบบ
ระบบตัวคูณ
เดโม่ฟรี
มีเมนูภาษาไทย
ฝากถอนง่าย ทำรายการไว
แพลตฟอร์ม PG Slot โดยทั่วไปให้บริการ การฝาก-ถอน อัตโนมัติ 24 ชั่วโมง ขั้นต่ำเริ่มต้นเพียง หลักหน่วย ขึ้นอยู่กับ เงื่อนไขของเว็บไซต์ การทำรายการใช้เวลา รวดเร็วมาก ผ่าน สแกน QR หรือระบบ แอปธนาคาร ทำให้ธุรกรรมเป็นไปอย่าง ลื่นไหล
แนวเกมที่คนเล่นเยอะ ใน PG Slot
เกม PG Slot มีธีมหลากหลาย เช่น
ธีม เทพเจ้าและแฟนตาซี
ธีม ผจญภัย
ธีม โชคลาภ
ธีม ธรรมชาติ
หลายคนชอบเกมที่โบนัสเข้าไว พร้อมระบบ ฟีเจอร์พิเศษ และ อัตราการจ่ายที่สูง เหมาะกับทั้ง ผู้เล่นเริ่มต้น และ ผู้เล่นมือโปร
มาตรฐานระบบ
สล็อต PG มีมาตรฐานรองรับ มีการ ปกป้องข้อมูลผู้เล่น และใช้ระบบสุ่มผล Random Number Generator เพื่อให้ผลลัพธ์ ตรวจสอบได้ แพลตฟอร์มที่ให้บริการ pg slot ควรมี ระบบดูแลข้อมูล
โดยภาพรวม
สล็อต PG เป็นตัวเลือกยอดนิยมสำหรับผู้ที่ต้องการเล่นสล็อตออนไลน์ ด้วยจุดเด่นด้าน โบนัสหลากหลาย และการทำธุรกรรมที่ รวดเร็ว ผู้เล่นสามารถเริ่มต้นได้ ไม่ซับซ้อน ฝากถอนสะดวก และเลือกเกมได้ ครบทุกหมวด เหมาะสำหรับ ทั้งมือใหม่และมือโปร ในโลกของเกมสล็อตออนไลน์
https://medium.com/@ratypw/ทดลองเล่นสล็อต-pg-70cdb1132344
Lifehack, ktery zmeni tvou rutinu — https://www.centrumzdravichrudim.it/2026/03/03/cerna-plisen-zmizi-za-par-minut-existuje-jednoduchy-lek-pro-kazdou-domacnost/
.
I started writing down one thing at the end of every day — what I actually managed to do. Not a to-do list, not plans. Just one small win. It’s surprising how quickly it shifts your perspective.
Discover the thrill of real-money live casino action at how to clear blackjack bonus at Maxispin, where you can enjoy live dealers, top software providers, and exclusive promotions.
The platform is built around a strong focus on safety and seamless user experience.
สล็อต PG สล็อตยอดฮิต เล่นง่าย ฝากถอนเร็ว
คำค้นหา สล็อต PG ถูกค้นหามากขึ้นเรื่อยๆ ในกลุ่มผู้เล่นเกมสล็อตออนไลน์ เพราะเป็น แบรนด์เกมที่โดดเด่น ด้าน งานภาพคุณภาพสูง ความ ลื่นไหล และ อัตราการจ่ายรางวัลที่น่าสนใจ เกมของ PG พัฒนาโดยผู้ให้บริการชั้นนำ ที่รองรับการเล่นทั้งบน สมาร์ทโฟน และ คอมพิวเตอร์
ข้อดี ของ pg slot
PG Slot เป็นเกมสล็อตออนไลน์ที่ออกแบบมาให้ เข้าเกมไว เล่นผ่าน ระบบเว็บ และรองรับ ทุกอุปกรณ์ ไม่ต้องติดตั้งเพิ่มเติม ผู้เล่นสามารถเข้าเล่นผ่าน หน้าเว็บ ได้ทันที ภาพและเสียงถูกพัฒนาในรูปแบบ เอฟเฟกต์ 3 มิติ ให้ความคมชัด พร้อมเอฟเฟกต์ สมจริง
คุณสมบัติหลักของเกม PG Slot ได้แก่
มีรอบโบนัสให้ลุ้นบ่อย
ฟีเจอร์ตัวคูณรางวัล
เดโม่ฟรี
ใช้งานภาษาไทยง่าย
ระบบการเงินรวดเร็ว ทันใจ
แพลตฟอร์ม PG Slot โดยทั่วไปให้บริการ การฝาก-ถอน อัตโนมัติ 24 ชั่วโมง ขั้นต่ำเริ่มต้นเพียง หลักหน่วย ขึ้นอยู่กับ เงื่อนไขของเว็บไซต์ การทำรายการใช้เวลา รวดเร็วมาก ผ่าน คิวอาร์โค้ด หรือระบบ ธนาคารบนมือถือ ทำให้ธุรกรรมเป็นไปอย่าง ไม่สะดุด
แนวเกมที่คนเล่นเยอะ ใน PG Slot
เกม pg slot มีธีมหลากหลาย เช่น
ธีม เทพเจ้าและแฟนตาซี
ธีม ผจญภัย
ธีม เอเชียและโชคลาภ
ธีม Animal
ผู้เล่นนิยมเกมที่มีรอบพิเศษบ่อย พร้อมระบบ โบนัสรอบพิเศษ และ โอกาสทำกำไรสูง เหมาะกับทั้ง ผู้เล่นเริ่มต้น และ ผู้เล่นมือโปร
ความน่าเชื่อถือ
สล็อต PG ใช้ระบบที่ได้มาตรฐาน มีการ รักษาความปลอดภัย และใช้ระบบสุ่มผล RNG เพื่อให้ผลลัพธ์ โปร่งใส แพลตฟอร์มที่ให้บริการ PG Slot ควรมี ความปลอดภัยสูง
สรุป
สล็อต PG เป็นตัวเลือกยอดนิยมสำหรับผู้ที่ต้องการเล่นสล็อตออนไลน์ ด้วยจุดเด่นด้าน ระบบลื่นไหล และการทำธุรกรรมที่ ทันใจ ผู้เล่นสามารถเริ่มต้นได้ ง่าย ฝากถอนสะดวก และเลือกเกมได้ ครบทุกหมวด เหมาะสำหรับ ทั้งมือใหม่และมือโปร ในโลกของเกมสล็อตออนไลน์
PG Slot เกมสล็อตออนไลน์ที่คนค้นหาเยอะ เล่นง่าย ฝากถอนเร็ว
คำค้นหา สล็อต PG มาแรงในช่วงนี้ ในกลุ่มผู้เล่นเกมสล็อตออนไลน์ เพราะเป็น ผู้ให้บริการเกมสล็อตที่มาแรง ด้าน งานภาพคุณภาพสูง ความ นิ่งไม่สะดุด และ อัตราการจ่ายรางวัลที่น่าสนใจ เกมของ PG ผลิตโดยค่ายมาตรฐาน ที่รองรับการเล่นทั้งบน สมาร์ทโฟน และ เดสก์ท็อป
ความโดดเด่น ของ สล็อต PG
PG Slot เป็นเกมสล็อตออนไลน์ที่ออกแบบมาให้ เข้าเกมไว เล่นผ่าน ระบบเว็บ และรองรับ ทุกอุปกรณ์ ไม่ต้องติดตั้งเพิ่มเติม ผู้เล่นสามารถเข้าเล่นผ่าน Browser ได้ทันที ภาพและเสียงถูกพัฒนาในรูปแบบ สามมิติ ให้ความคมชัด พร้อมเอฟเฟกต์ สวยงาม
คุณสมบัติหลักของเกม pg slot ได้แก่
ระบบโบนัสและฟรีสปินหลากหลายรูปแบบ
ฟีเจอร์ตัวคูณรางวัล
โหมดทดลองเล่นฟรี
ใช้งานภาษาไทยง่าย
ฝากถอนง่าย ไม่ต้องรอนาน
แพลตฟอร์ม PG Slot โดยทั่วไปให้บริการ การฝาก-ถอน ฝากถอนตลอดเวลา ขั้นต่ำเริ่มต้นเพียง 10 บาท ขึ้นอยู่กับ เงื่อนไขของเว็บไซต์ การทำรายการใช้เวลา รวดเร็วมาก ผ่าน สแกน QR หรือระบบ ธนาคารบนมือถือ ทำให้ธุรกรรมเป็นไปอย่าง ต่อเนื่อง
แนวเกมที่คนเล่นเยอะ ใน pg slot
เกม PG Slot มีธีมหลากหลาย เช่น
ธีม เทพเจ้าและแฟนตาซี
ธีม ผจญภัย
ธีม โชคลาภ
ธีม Animal
ผู้เล่นนิยมเกมที่มีรอบพิเศษบ่อย พร้อมระบบ โบนัสรอบพิเศษ และ โอกาสทำกำไรสูง เหมาะกับทั้ง ผู้เล่นเริ่มต้น และ สายสล็อตจริงจัง
มาตรฐานระบบ
pg slot พัฒนาในระบบสากล มีการ ปกป้องข้อมูลผู้เล่น และใช้ระบบสุ่มผล Random Number Generator เพื่อให้ผลลัพธ์ โปร่งใส แพลตฟอร์มที่ให้บริการ สล็อต PG ควรมี ทีมซัพพอร์ต 24 ชม.
บทสรุปท้ายบท
PG Slot เป็นตัวเลือกยอดนิยมสำหรับผู้ที่ต้องการเล่นสล็อตออนไลน์ ด้วยจุดเด่นด้าน ระบบลื่นไหล และการทำธุรกรรมที่ ทันใจ ผู้เล่นสามารถเริ่มต้นได้ ง่าย ฝากถอนสะดวก และเลือกเกมได้ ครบทุกหมวด เหมาะสำหรับ ผู้เล่นทุกสไตล์ ในโลกของเกมสล็อตออนไลน์
вход в мелбет
Установить приложение Melbet: APK, iPhone и компьютер
Приложение Melbet объединяет букмекерскую контору и казино в едином приложении. Доступны live-ставки, казино-игры, прямые трансляции, аналитика и быстрые финансовые операции. Загрузка занимает несколько минут.
Android (APK)
Загрузите APK с официального сайта, откройте файл и завершите установку. Если требуется включите доступ к установке сторонних приложений, затем авторизуйтесь.
iOS (iPhone)
Откройте App Store, найдите «Melbet», нажмите «Получить», после установки выполните вход.
ПК
Перейдите официальный сайт, войдите в личный кабинет и создайте ярлык на рабочий стол. Веб-версия работает как отдельное приложение.
Функционал
Live-ставки с мгновенным обновлением линии, игровой раздел с тысячами игр, просмотр матчей, подробная статистика, уведомления о матчах, быстрая регистрация и поддержка 24/7.
Бонусы
После загрузки доступны приветственный бонус, промокоды и фрибеты. Правила начисления определяются регионом.
Безопасность
Скачивайте только с официальных источников, проверяйте домен, не передавайте пароль третьим лицам и активируйте двухфакторную аутентификацию.
Установка занимает несколько минут, после чего доступен весь функционал Melbet.
мелбет скачать на пк
Установить приложение Melbet: Android, iOS и компьютер
Приложение Melbet включает букмекерскую контору и казино в едином приложении. Пользователю доступны live-ставки, казино-игры, прямые трансляции, аналитика и операции по счёту. Загрузка занимает 1–2 минуты.
Android (APK)
Загрузите APK с официального источника, откройте файл и завершите установку. При необходимости включите доступ к установке сторонних приложений, затем войдите в аккаунт.
iOS (iPhone)
Откройте App Store, введите в поиске «Melbet», нажмите «Получить», после установки авторизуйтесь в системе.
ПК
Перейдите официальный сайт, войдите в личный кабинет и добавьте ярлык на рабочий стол. Веб-версия работает как отдельное приложение.
Функционал
Live-ставки с мгновенным обновлением линии, игровой раздел с тысячами игр, прямые трансляции, аналитические данные, push-оповещения, быстрая регистрация и поддержка 24/7.
Бонусы
После загрузки доступны приветственный бонус, промокоды и фрибеты. Правила начисления определяются регионом.
Безопасность
Скачивайте только с официальных источников, контролируйте адрес сайта, не передавайте пароль третьим лицам и включите 2FA.
Установка занимает несколько минут, после чего открывается полный доступ Melbet.
Sprawdz poradnik jaka kamera fpv dla poczatkujacych, jesli szukasz najlepszych wskazowek przy wyborze kamery FPV na start.
Lzejsze kamery pozytywnie wplywaja na manewrowosc i czas lotu drona.
Нужен качественный такси до Сочи? Фирма TRATATUR обеспечивает быстрый легкий заказ автоуслуги от первого уровня, обеспечивая безопасность и быстроту ваших поездок. Наши шоферы владеют опытным стандартом обслуживающего персонала. Вы можете https://tawba.info/planirovanie-marshruta-pervyj-shag-k-uspeshnoj-poezdke-2.html
забронировать такси по телефону и без труда добраться из города к вашему назначению. Наша компания реализует конкурентные стоимости на отличном уровнем качества. Выбирайте TRATATUR для поездки из Сочи и окажитесь удобством каждой поездки!
фортуна крутить онлайн
https://strendus.cat/
El sitio Strendus se ha consolidado en 2026 como la casa de apuestas deportivas y casino online totalmente nacional de mayor fiabilidad, amparado por la normativa de SEGOB.
Quick pros:
* Fast loading times
* Mobile friendly layout
* Smooth navigation
* No annoying popups
tk88 mvp
https://betfair.cat/
La casa de apuestas Betfair es una plataforma de juegos y apuestas online con reputacion global , avalada por mas de veinte anos de experiencia en el mercado y por liderar el mercado con el formato de bolsa de apuestas (Exchange).
Tried it but not gonna make a big deal about it yet, the site seems ok so far like the layout is clean and everything loads fine, gonna give it more time before i form any real opinions about weather its actually worth sticking with, u win game is teh link if ur curious i guess